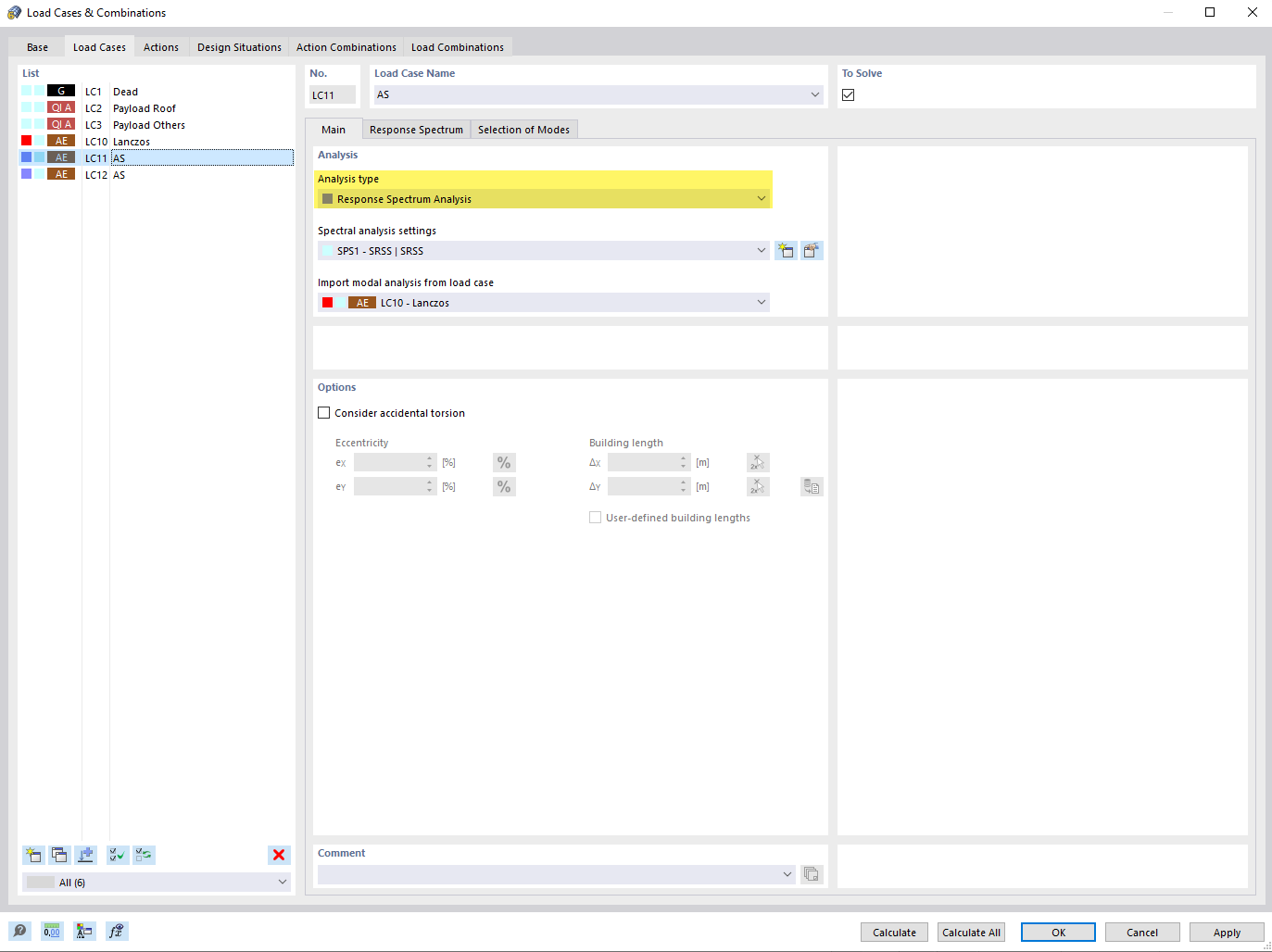
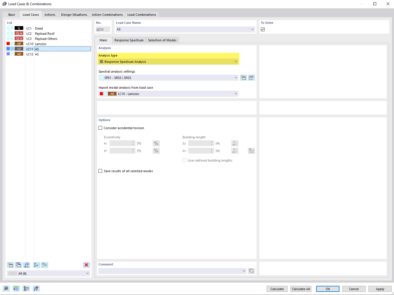
为荷载工况定义“反应谱分析”类型
为荷载工况定义“反应谱分析”类型
2024-06-27
028739
  • RFEM 6
  • RSTAB 9
  • RFEM 6 的模态分析模块
    • RSTAB 9的振型分析
    • RSTAB 9反应谱方法
    • RFEM 6 的反应谱分析模块
    • 动力和地震分析

为荷载工况设置分析类型“反应谱分析”

为荷载工况定义“反应谱分析”类型

该图片展示了在结构分析环境中为一个荷载工况设置反应谱方法的过程。这包括选择对计算地震荷载动态反应重要的参数,以帮助工程师更好地评估模型在地震活动下的结构反应。
  • 反应谱分析,分析类型
分享