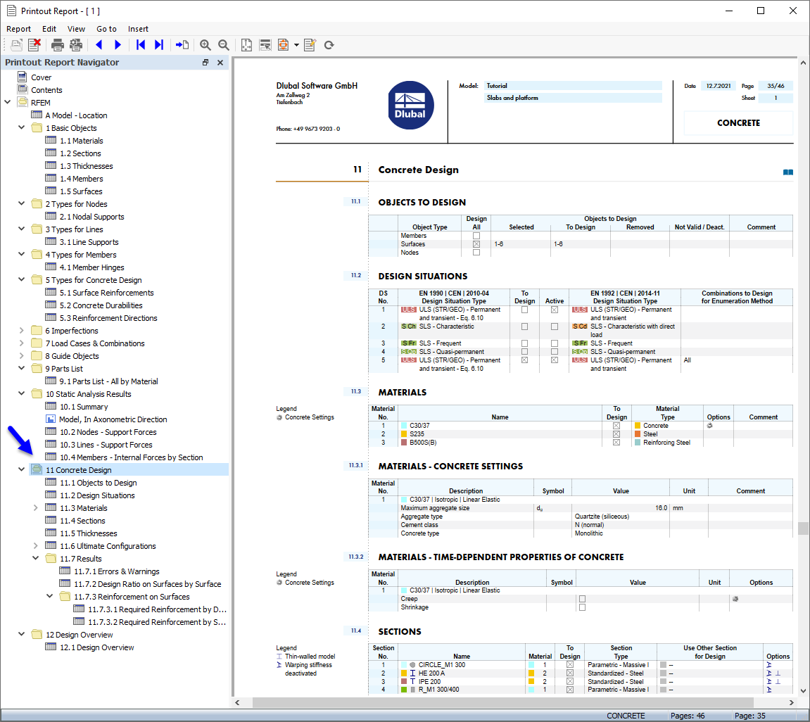
计算书中的"混凝土设计"数据
计算书中的"混凝土设计"数据
2024-10-23
029851
  • RFEM 6

计算书中的"混凝土设计"数据

  • 计算书
  • 混凝土设计
分享