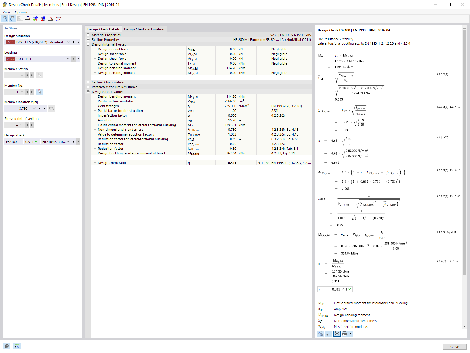
通过详细的显示符号模型进行耐火性能验算。
通过详细的显示符号模型进行耐火性能验算。
2024-05-30
030338
  • RFEM 6
  • RSTAB 9
  • RFEM 6 钢结构设计
    • RSTAB 9的钢结构设计
    • 钢结构

抗火设计 | 验算详情

通过详细的显示符号模型进行耐火性能验算。

该图提供了关于建筑结构抗火设计的具体细节。重点在于评估耐火性的重要的计算参数。通过展示关键技术元素及其数值,帮助确定火灾情况下的安全等级。这些计算细节是评估耐火等级的重要组成部分。
  • 防火设计
  • 验算细节
  • 耐火
  • 技术参数
  • 结构安全
  • 防火
  • 检验
用于
  • 钢结构设计 | 抗火验算 | 设计
分享