用组合向导定义地震工况
用组合向导定义地震工况
2022-03-25
030497
  • RFEM 6
  • RFEM 6 的模态分析模块
  • RFEM 6 的反应谱分析模块
    • RSTAB 9
    • RSTAB 9的振型分析
    • RSTAB 9反应谱方法
    • 动力和地震分析

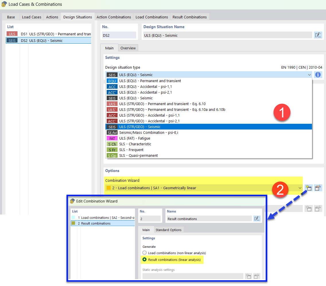
用组合向导定义地震设计状况

用组合向导定义地震工况

  • 设计状况
  • 抗震
  • 组合向导
分享