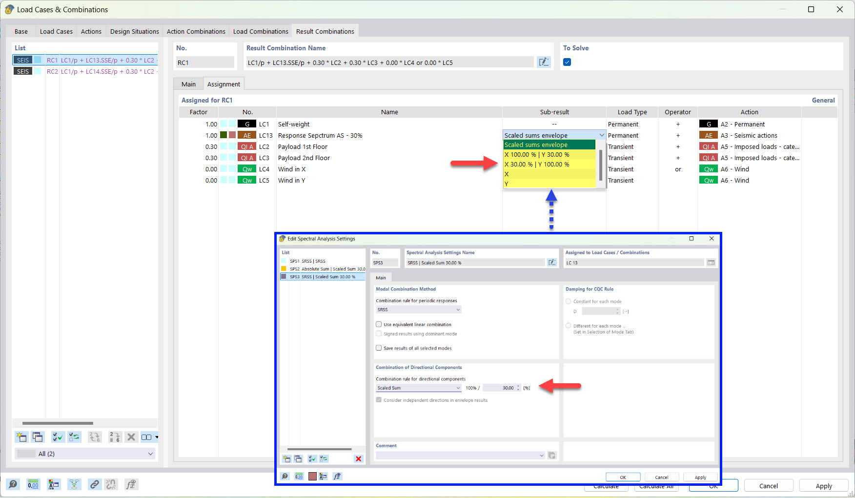
缩放总和方法的地震组合部分结果
缩放总和方法的地震组合部分结果
2022-03-25
030500
  • RFEM 6
  • RFEM 6 的模态分析模块
  • RFEM 6 的反应谱分析模块
    • RSTAB 9
    • RSTAB 9的振型分析
    • RSTAB 9反应谱方法
    • 动力和地震分析

用标量总和组合的地震结果组合部分结果

缩放总和方法的地震组合部分结果

  • 结果组合
  • 地震
  • 部分结果
  • 缩放和
分享