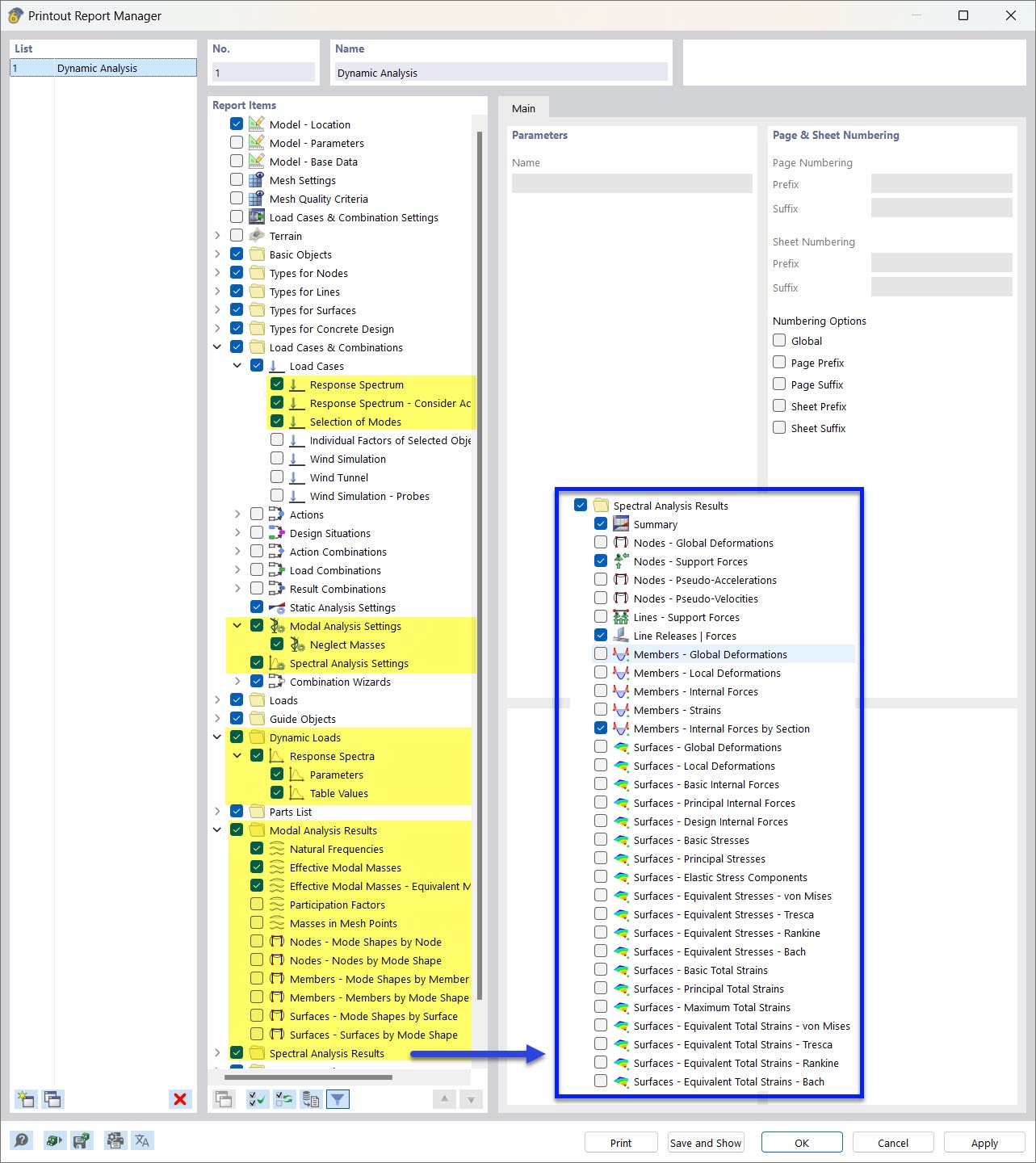
在计算书管理器中选择动力分析数据
在计算书管理器中选择动力分析数据
2022-03-28
030523
  • RFEM 6
  • RFEM 6 的模态分析模块
  • RFEM 6 的反应谱分析模块
    • RSTAB 9
    • RSTAB 9的振型分析
    • RSTAB 9反应谱方法
    • 动力和地震分析

选择计算书管理器中的动力分析数据

在计算书管理器中选择动力分析数据

  • 计算书目录,模态分析,反应谱法,谱分析,计算书目录管理器
分享