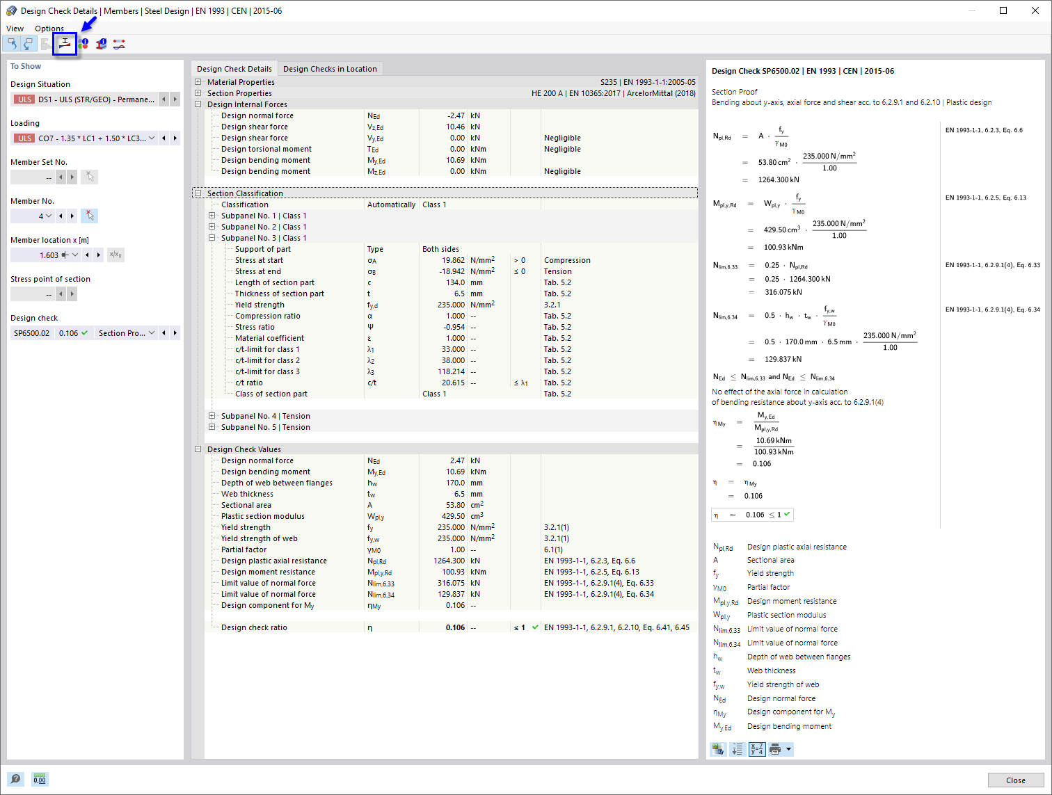
y 轴受弯、轴向受力和受剪设计验算的详细信息
y 轴受弯、轴向受力和受剪设计验算的详细信息
2022-04-01
030641
  • RFEM 6 钢结构设计

y 轴受弯、轴向受力和受剪设计验算的详细信息

  • 设计验算详细信息
  • 绕 Y 轴弯曲
  • 截面验算
分享