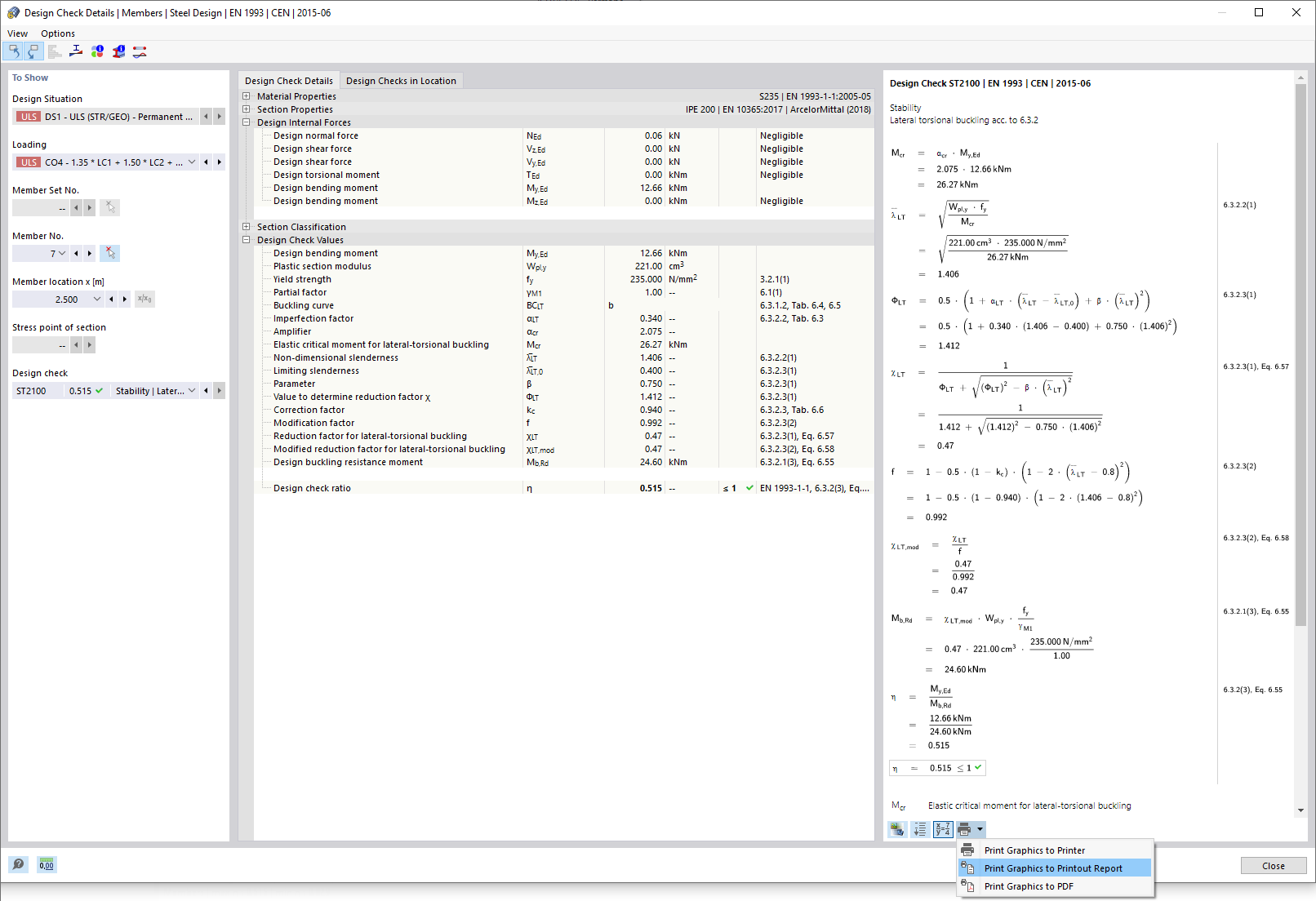
打印设计验算详细信息
打印设计验算详细信息
2022-04-01
030650
  • RFEM 6 钢结构设计

打印设计验算详细信息

  • 设计验算详细信息
分享