荷载组合下的质量模态分析
荷载组合下的质量模态分析
2022-04-28
031340
  • RFEM 6
  • RFEM 6 的模态分析模块
  • RSTAB 9的振型分析
    • 动力和地震分析

荷载组合下的质量模态分析

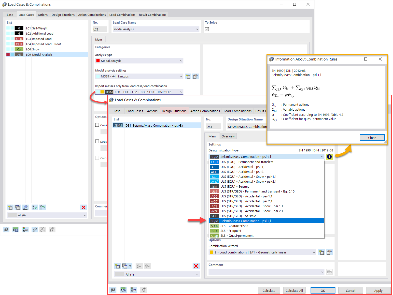
  • 模态分析
  • 质量
  • 荷载组合
用于
  • 模态分析 | 导入质量
分享