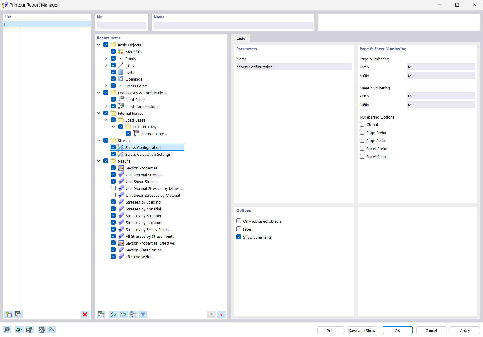
“计算书管理器”对话框
“计算书管理器”对话框
2022-05-04
031449
  • RSECTION 1

“计算书管理器”对话框

  • 计算书管理器
  • 计算书
  • 选择
分享