“应力-应变分析”模块
整体结构与单个分段
  • 3D 查看器
  • 3D Viewer | Babylon
  • 虚拟现实
数据导航器和表格中的应力-应变分析
  • 3D 查看器
  • 3D Viewer | Babylon
  • 虚拟现实
杆件配置 | 基本
杆件配置 | 特殊选项
将配置分配给杆件
应力-应变分析 - “编辑杆件”对话框的配置选项卡
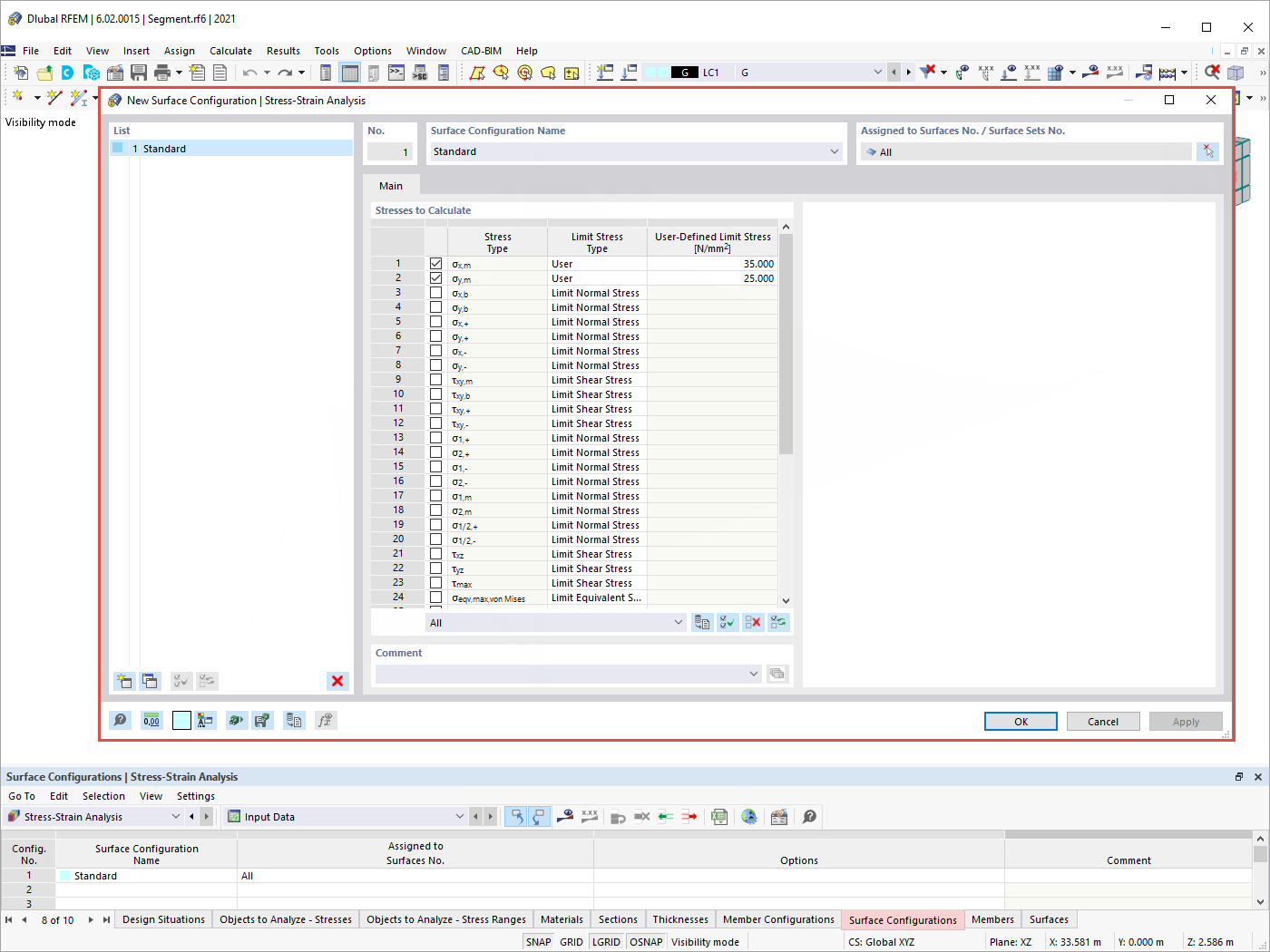
面配置
应力-应变分析结果
  • 3D 查看器
  • 3D Viewer | Babylon
  • 虚拟现实
“应力-应变分析”模块
整体结构与单个分段
数据导航器和表格中的应力-应变分析
杆件配置 | 基本
杆件配置 | 特殊选项
将配置分配给杆件
应力-应变分析 - “编辑杆件”对话框的配置选项卡
面配置
应力-应变分析结果
2022-06-23
032560
  • RFEM 6

“应力-应变分析”模块

  • 模块
  • 应力-应变分析
用于
  • 应力应变分析的杆和面配置
分享
2022-07-04
032709
  • RFEM 6
整体结构与单个分段
  • 结构
  • 模型
  • 膜与索网结构
用于
  • 应力应变分析的杆和面配置
3D 模型
更多关于 3D 模型
  • 膜结构体育场屋顶
详细说明
节点数目: 193
线的数目 456
杆件数目: 456
面的数目: 96
实体数目 0
荷载工况数目 4
荷载组合数目 0
结果组合数目 0
总重量 684,410 t
翘曲区域尺寸 294.612 x 63.730 x 288.000 m
分享
2024-05-30
032710
  • RFEM 6
数据导航器和表格中的应力-应变分析
用于
  • 应力应变分析的杆和面配置
3D 模型
更多关于 3D 模型
  • 膜材体育场顶棚
详细说明
节点数目: 13
线的数目 21
杆件数目: 21
面的数目: 4
实体数目 0
荷载工况数目 3
荷载组合数目 14
结果组合数目 0
总重量 28,751 t
翘曲区域尺寸 144.000 x 49.000 x 37.906 m
分享
2022-07-04
032712
  • RFEM 6
杆件配置 | 基本
  • 杆件配置
  • 应力-应变分析
用于
  • 应力应变分析的杆和面配置
分享
2022-07-04
032713
  • RFEM 6
杆件配置 | 特殊选项
  • 杆件配置
  • 特殊选项
  • 应力-应变分析
用于
  • 应力应变分析的杆和面配置
分享
2022-07-04
032714
  • RFEM 6
将配置分配给杆件
  • 分配
  • 杆件配置
  • 应力应变分析
用于
  • 应力应变分析的杆和面配置
分享
2024-05-30
032715
  • RFEM 6
应力-应变分析 - “编辑杆件”对话框的配置选项卡
用于
  • 应力应变分析的杆和面配置
分享
2022-07-04
032716
  • RFEM 6
面配置
  • 面配置
  • 应力应变分析
用于
  • 应力应变分析的杆和面配置
分享
2022-06-23
032564
  • RFEM 6
应力-应变分析结果
  • 应力-应变分析
  • 结果
用于
  • 应力应变分析的杆和面配置
3D 模型
更多关于 3D 模型
  • 膜材体育场顶棚
详细说明
节点数目: 13
线的数目 21
杆件数目: 21
面的数目: 4
实体数目 0
荷载工况数目 3
荷载组合数目 14
结果组合数目 0
总重量 28,751 t
翘曲区域尺寸 144.000 x 49.000 x 37.906 m
分享