3D 模型中与翘曲扭转相关的截面计算。显示内力,如轴向力和扭矩。
3D 模型中与翘曲扭转相关的截面计算。显示内力,如轴向力和扭矩。
2024-05-30
032626
  • RFEM 6 铝合金结构设计
  • RSTAB 9铝合金设计
  • Eurocode 9

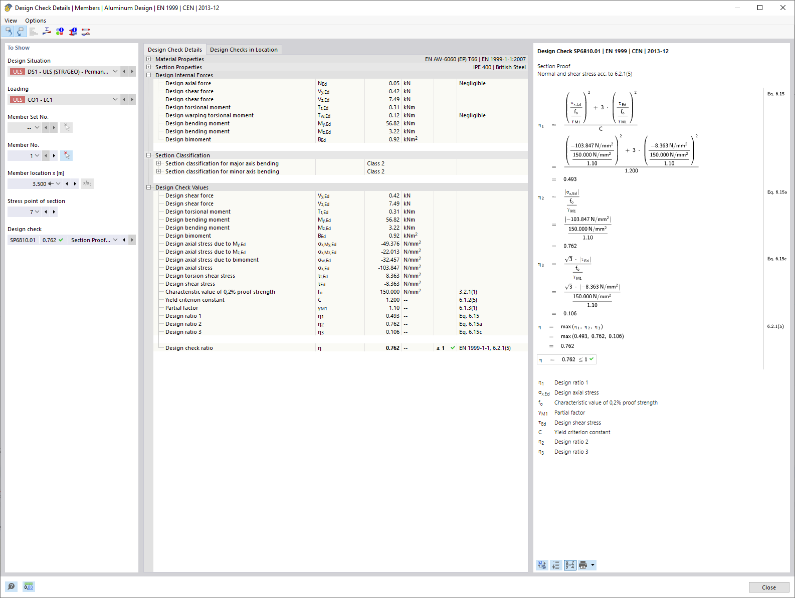
考虑翘曲扭转的截面设计(7自由度)

3D 模型中与翘曲扭转相关的截面计算。显示内力,如轴向力和扭矩。

该图展示了一个 3D 模型的细节,说明了考虑 7 个自由度的翘曲扭转时截面变形的计算。图中展示了不同的内力,包括轴向力 (N)、剪力 (Vu, Vv) 和扭矩 (Mt,pri, Mt,sec, Mu, Mv, Mω)。这些数值可用于对铝合金结构的屈服强度进行验算。
  • 截面验算
  • 弯扭屈曲
  • 7个自由度
  • 铝合金结构设计
  • 内力
  • 杆件结构
  • RFEM
  • RSTAB
  • 翘曲
  • 截面
  • 设计验算
用于
  • 铝合金结构设计 | 考虑翘曲扭转 (7 自由度) 模块计算得出的内力
分享