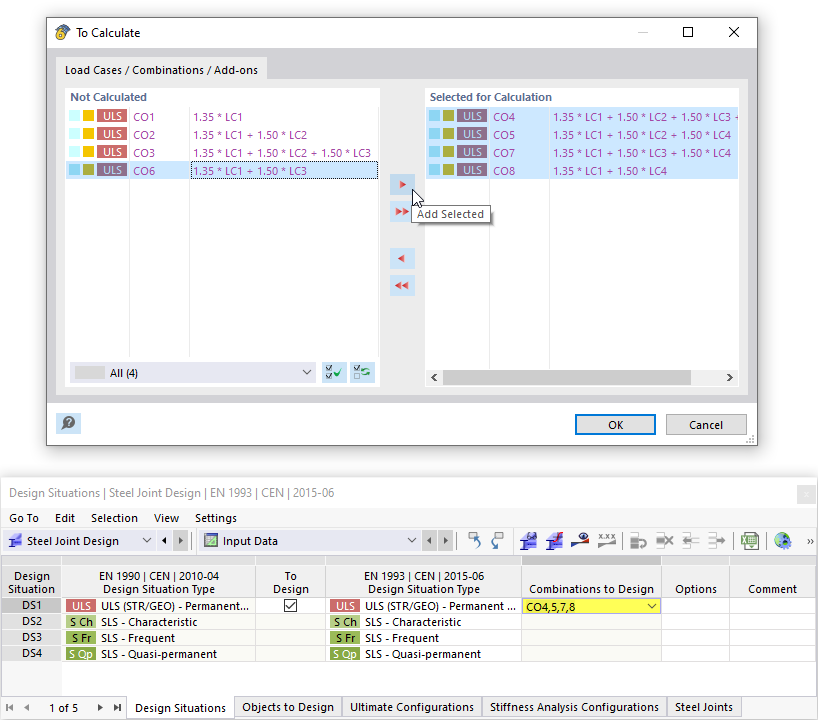
选择荷载组合进行设计
选择荷载组合进行设计
2024-03-09
033018
  • RFEM 6 的钢结构节点模块
  • 钢结构
  • 钢结构节点连接

选择荷载组合进行设计

分享