FAQ 005294 | 如何根据 ASCE 7 在荷载组合中考虑超强度系数 Ωo?
FAQ 005294 | 如何根据 ASCE 7 在荷载组合中考虑超强度系数 Ωo?
2022-08-02
033444
  • RFEM 6
  • RFEM 6 钢结构设计
  • 钢结构
    • 建筑结构
    • 结构分析与设计
    • 动力和地震分析
    • ANSI/AISC 360
    • ASCE 7

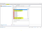
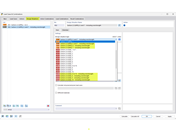
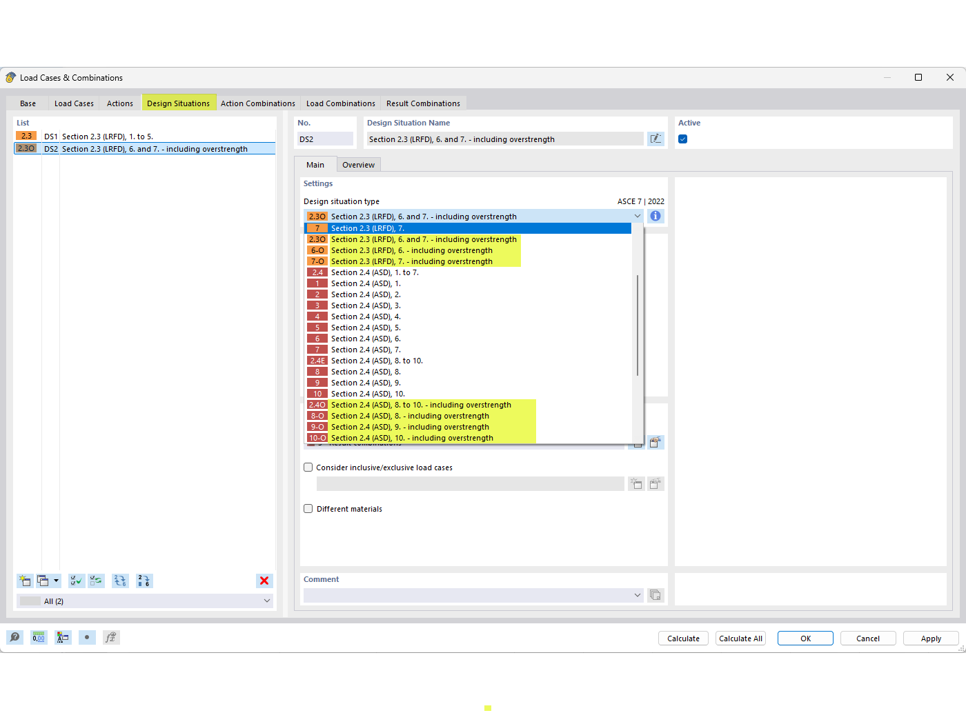
超强度设计状况

FAQ 005294 | 如何根据 ASCE 7 在荷载组合中考虑超强度系数 Ωo?

用于
  • 超强系数
分享