锥形膜结构- 轮廓线
  • 3D 查看器
  • 3D Viewer | Babylon
  • 虚拟现实
锥形膜 - 面荷载
  • 3D 查看器
  • 3D Viewer | Babylon
  • 虚拟现实
锥形膜结构 - 径向投影法
  • 3D 查看器
  • 3D Viewer | Babylon
  • 虚拟现实
锥形膜结构- 轮廓线
锥形膜 - 面荷载
锥形膜结构 - 径向投影法
2022-08-05
033515
  • RFEM 6
  • RFEM 6 找形分析
  • 张拉膜结构
    • 结构找形分析以及裁剪设计

锥形组件的轮廓线

锥形膜结构- 轮廓线

  • 锥形索膜结构
  • 等值线
3D 模型
更多关于 3D 模型
  • 锥形膜结构
详细说明
节点数目: 108
线的数目 162
杆件数目: 54
面的数目: 54
实体数目 0
荷载工况数目 1
荷载组合数目 0
结果组合数目 0
总重量 0,245 t
翘曲区域尺寸 109.696 x 6.000 x 49.397 m
分享
2024-03-09
033514
  • RFEM 6
  • RFEM 6 找形分析
  • 张拉膜结构
    • 结构找形分析以及裁剪设计
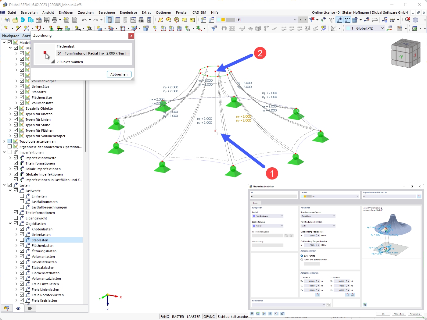
锥形膜 - 面荷载
用于
  • 锥形膜结构
3D 模型
更多关于 3D 模型
  • 锥形膜结构
详细说明
节点数目: 108
线的数目 162
杆件数目: 54
面的数目: 54
实体数目 0
荷载工况数目 1
荷载组合数目 0
结果组合数目 0
总重量 0,245 t
翘曲区域尺寸 109.696 x 6.000 x 49.397 m
分享
2022-08-05
033519
  • RFEM 6
  • RFEM 6 找形分析
  • 张拉膜结构
    • 结构找形分析以及裁剪设计
圆锥形膜结构-径向投影法
锥形膜结构 - 径向投影法

  • 锥形膜
  • 辐射
  • 投影法
3D 模型
更多关于 3D 模型
  • 锥形膜结构
详细说明
节点数目: 108
线的数目 162
杆件数目: 54
面的数目: 54
实体数目 0
荷载工况数目 1
荷载组合数目 0
结果组合数目 0
总重量 0,245 t
翘曲区域尺寸 109.696 x 6.000 x 49.397 m
分享