选择频谱分析的中间结果用于报告
选择频谱分析的中间结果用于报告
2022-08-30
033811
  • RFEM 6
  • RFEM 6 的模态分析模块
  • RFEM 6 的反应谱分析模块
    • RSTAB 9
    • RSTAB 9的振型分析
    • RSTAB 9反应谱方法
    • 动力和地震分析

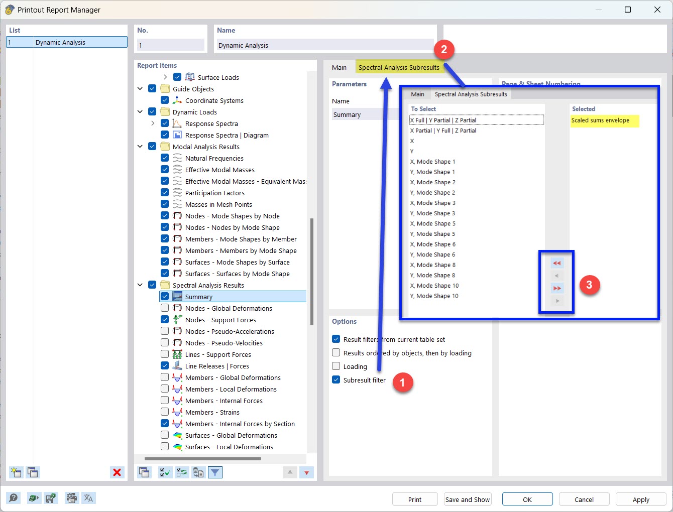
选择频谱分析部分结果用于计算书

选择频谱分析的中间结果用于报告

  • 文档
  • 结果过滤
  • 部分结果
  • 频谱分析
分享