“荷载工况和组合”对话框,“荷载组合”选项卡
“荷载工况和组合”对话框,“荷载组合”选项卡
2025-07-04
034105
  • RSTAB 9

“荷载工况和组合”对话框,“荷载组合”选项卡

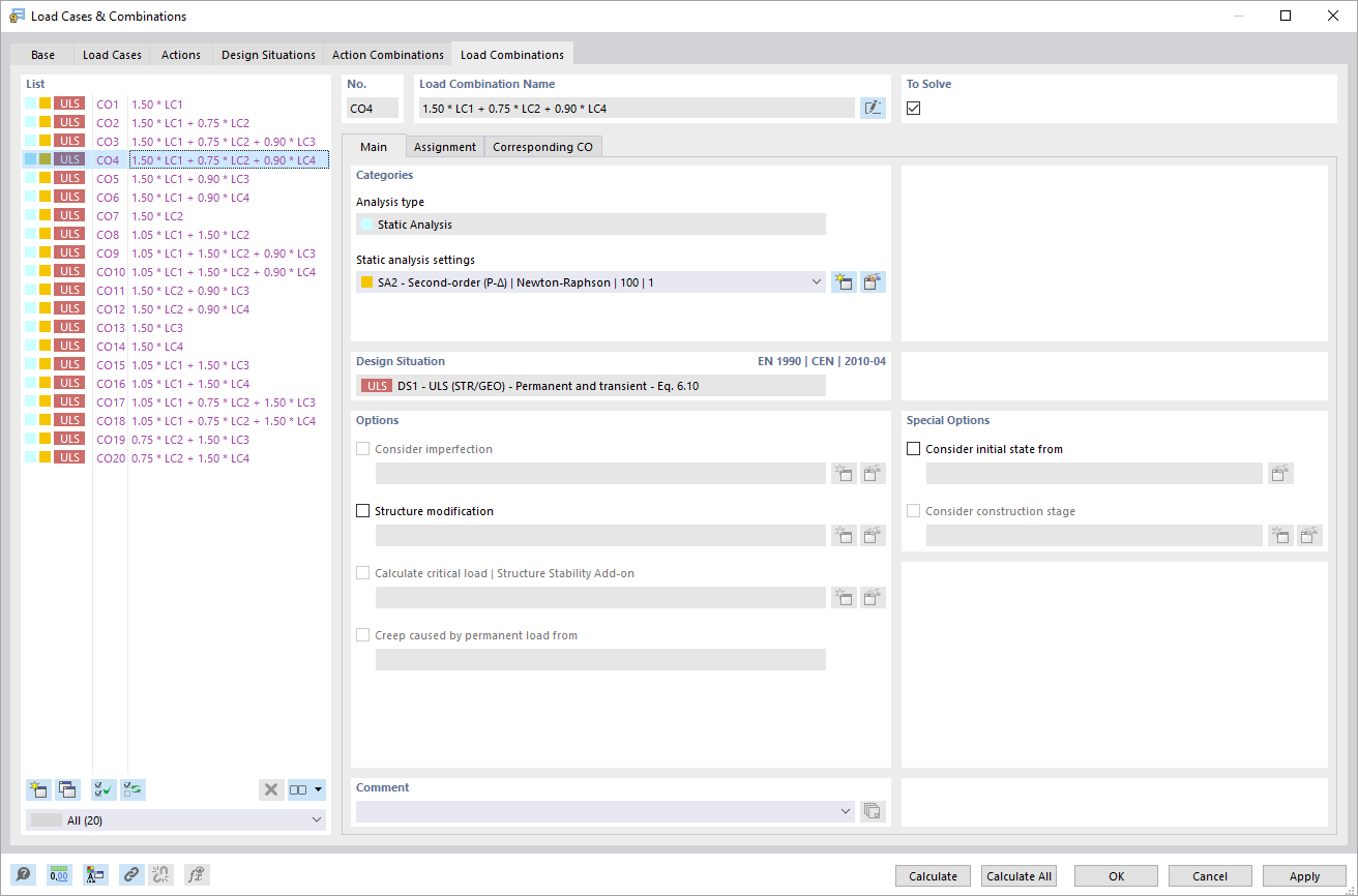
在“荷载工况与组合”对话框的“荷载组合”选项卡中可以详细查看现有的荷载组合。用户可以使用多种功能编辑和管理这些组合。荷载组合以表格形式展示,便于查看。可以调整显示的信息,创建新组合。
  • 荷载工况与组合
  • 荷载组合
分享