FAQ 005315 | 我在生成的 ASCE 7 荷载组合 (CO) 中看不到地震荷载工况。如何添加它们?
FAQ 005315 | 我在生成的 ASCE 7 荷载组合 (CO) 中看不到地震荷载工况。如何添加它们?
2022-09-23
034297
  • RFEM 6
  • 混凝土结构
  • 钢结构
    • 结构分析与设计
    • ASCE 7

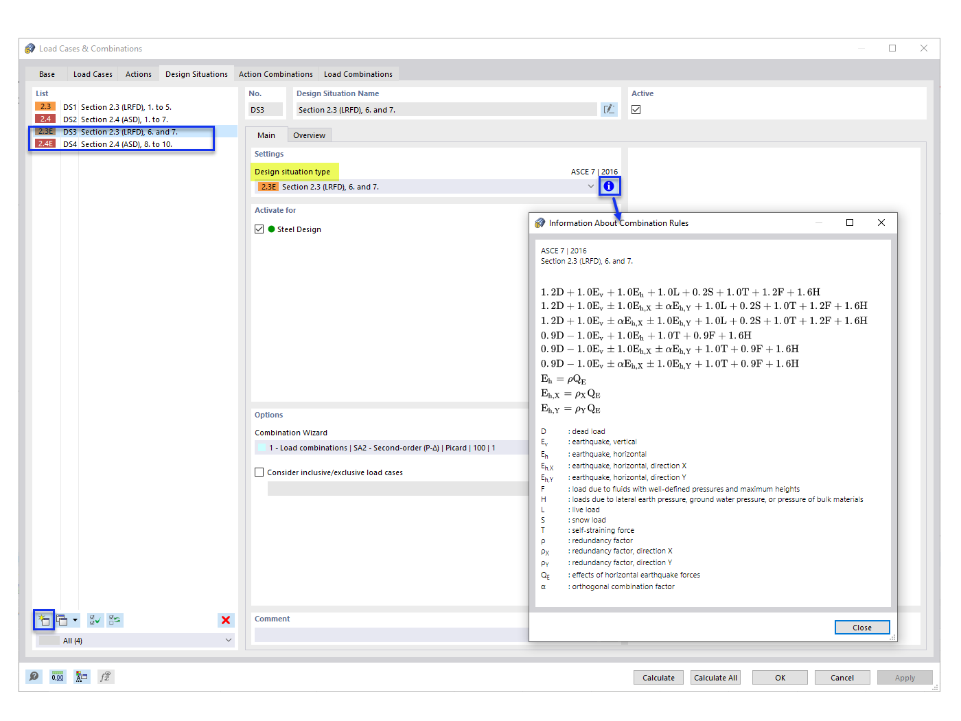
添加抗震设计状况

FAQ 005315 | 我在生成的 ASCE 7 荷载组合 (CO) 中看不到地震荷载工况。如何添加它们?

  • 根据 ASCE 7 的荷载组合
  • 荷载组合
  • 地震荷载
  • 设计状况
用于
  • ASCE 7 地震荷载组合
分享