在我生成的 ASCE 7 荷载组合(COs)中没有看到地震荷载工况。我该如何添加它们?
在我生成的 ASCE 7 荷载组合(COs)中没有看到地震荷载工况。我该如何添加它们?
2022-09-23
034298
  • RFEM 6
  • 混凝土结构
  • 钢结构
    • 结构分析与设计
    • ASCE 7

FAQ 005315 | ASCE 7 荷载组合中的地震荷载工况

在我生成的 ASCE 7 荷载组合(COs)中没有看到地震荷载工况。我该如何添加它们?

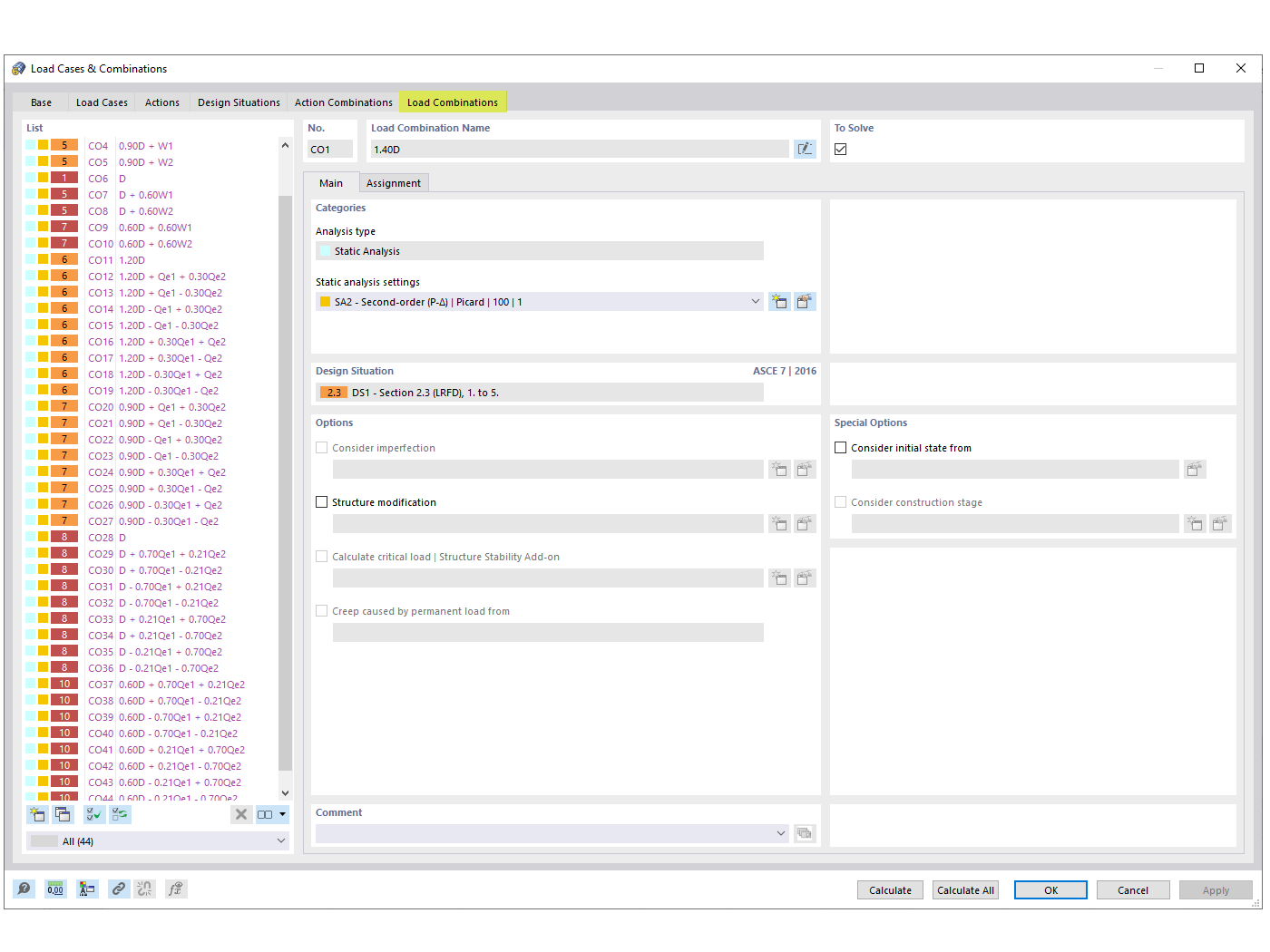
这张图展示了将地震荷载工况添加到 ASCE 7 荷载组合中的过程,这是结构工程设计中的常见要求。它解答了关于生成的荷载组合中缺少地震荷载工况的常见问题,并详细说明了如何使用 Dlubal 软件添加这些荷载工况。在地震多发区域,考虑地震荷载对于确保结构安全性和符合设计规范至关重要。该图通过视觉化的方式,展示了 Dlubal 软件如何帮助工程师生成符合设计规范的地震荷载组合,为工程师提供了直观的参考,帮助他们高效地将地震荷载添加到结构设计中。
  • 地震荷载
  • ASCE 7
  • 荷载组合买
  • 结构工程
  • 土木工程
用于
  • ASCE 7 地震荷载组合
分享