FAQ 005319 | 如何在 ASCE 7 荷载组合中包含冗余系数 ρ?
FAQ 005319 | 如何在 ASCE 7 荷载组合中包含冗余系数 ρ?
2022-09-26
034343
  • RFEM 6
  • RFEM 6 钢结构设计
  • 钢结构
    • 建筑结构
    • 结构分析与设计
    • 动力和地震分析
    • ANSI/AISC 360
    • ASCE 7

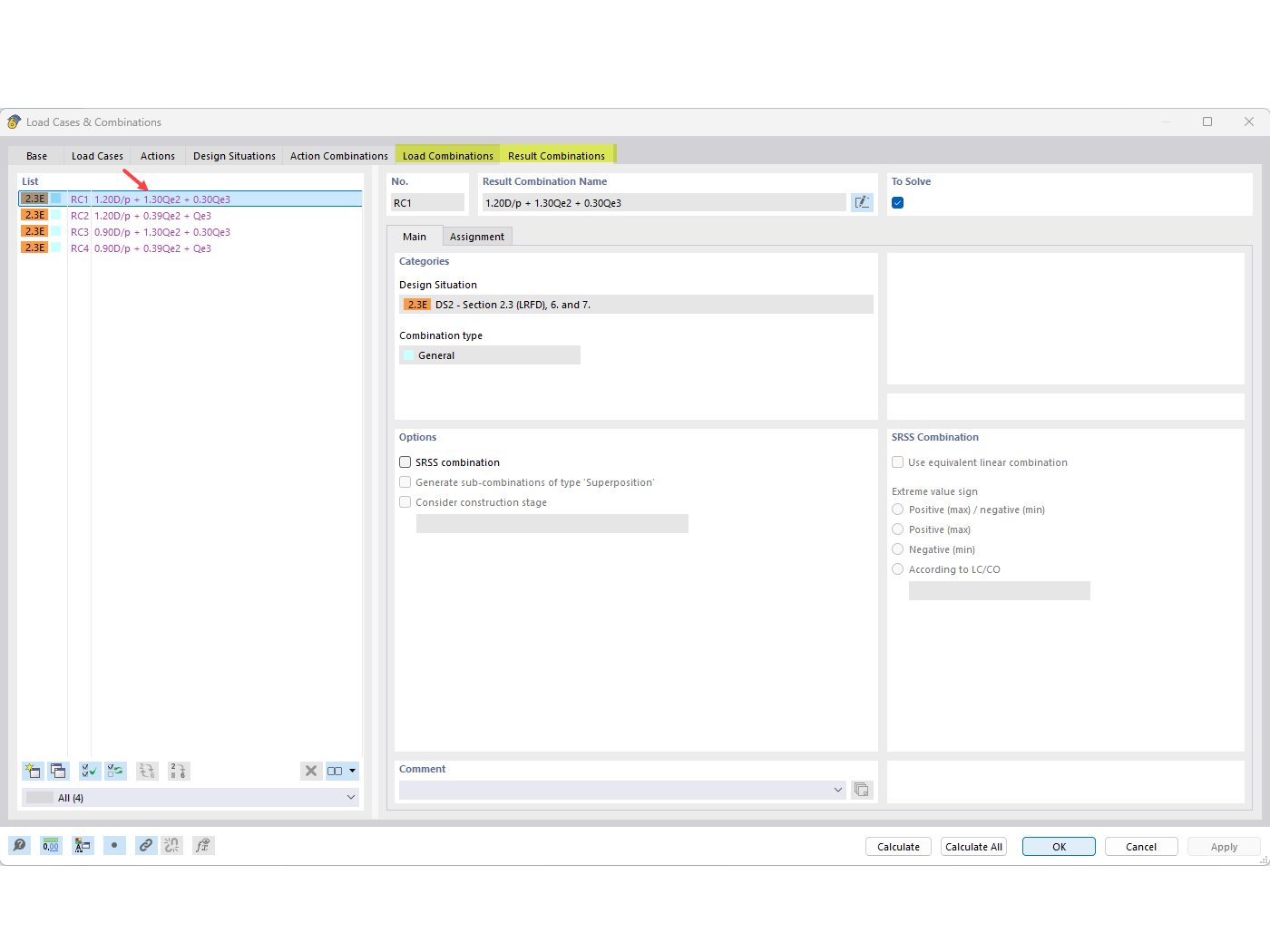
包含冗余系数的荷载组合

FAQ 005319 | 如何在 ASCE 7 荷载组合中包含冗余系数 ρ?

  • 冗余系数
  • ASCE 7
  • 荷载组合
  • 地震荷载工况
  • 地震
用于
  • 冗余系数
分享