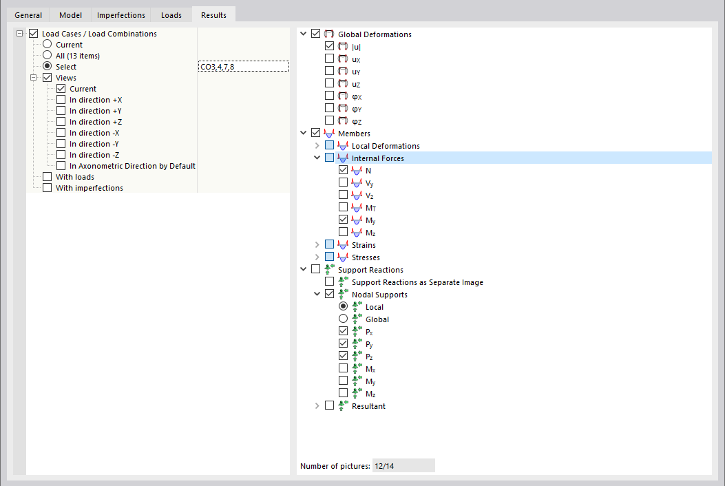
定义多重打印的结果
定义多重打印的结果
2024-03-09
035032
  • RSTAB 9

定义多重打印的结果

分享