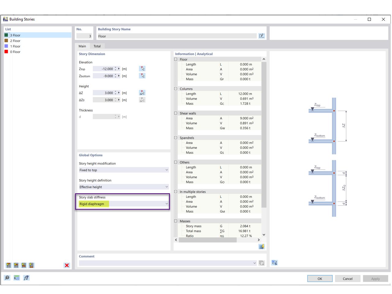
FAQ 005329 | 楼层板刚度
FAQ 005329 | 楼层板刚度
2024-05-30
035375
  • RFEM 6 的建筑模型
  • RFEM 6
  • 钢结构
    • 混凝土结构
    • 建筑结构
    • 结构分析与设计

楼层板刚度

FAQ 005329 | 楼层板刚度

分享