FAQ 005342 | 不会自动创建荷载组合。 我该怎么办?
FAQ 005342 | 不会自动创建荷载组合。 我该怎么办?
2024-05-30
036640
  • RFEM 6
  • RSTAB 9

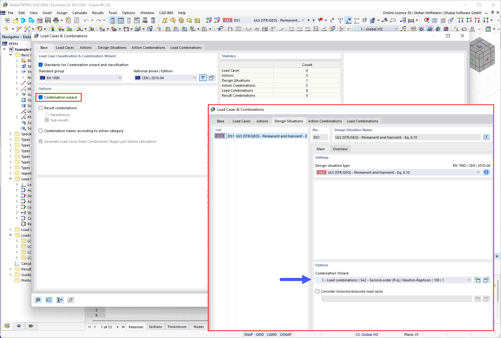
FAQ 005342 | 底座 - 组合向导

FAQ 005342 | 不会自动创建荷载组合。 我该怎么办?

用于
  • 不会自动生成荷载组合。
分享