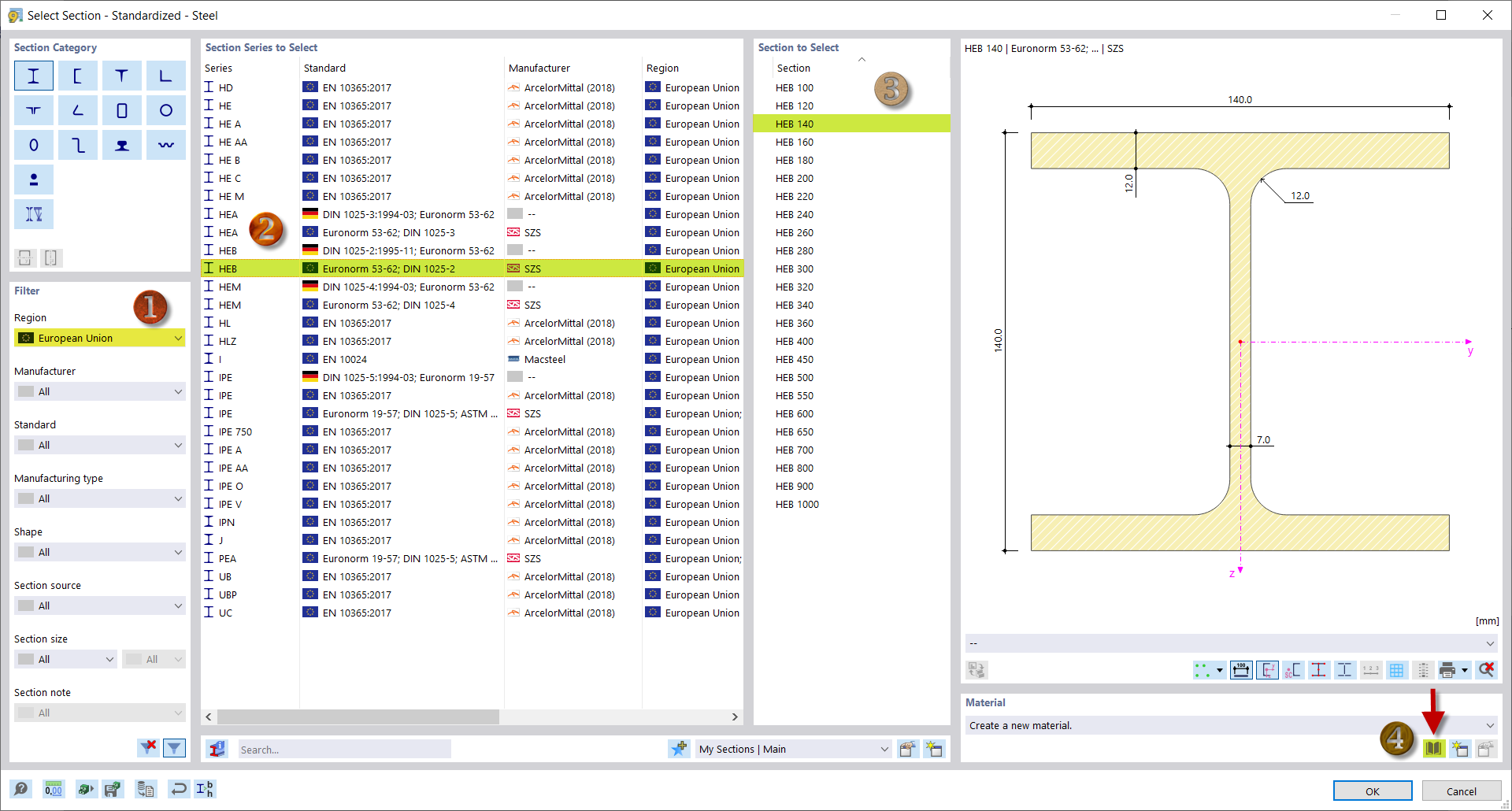
在库中选择截面 HEB 140
在库中选择截面 HEB 140
2024-03-10
039566
  • RFEM 6

在库中选择截面 HEB 140

分享