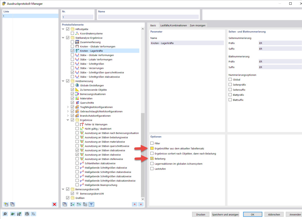
打印报告管理器中的选项
打印报告管理器中的选项
2024-03-10
040078
  • RFEM 6

打印报告管理器中的选项

分享