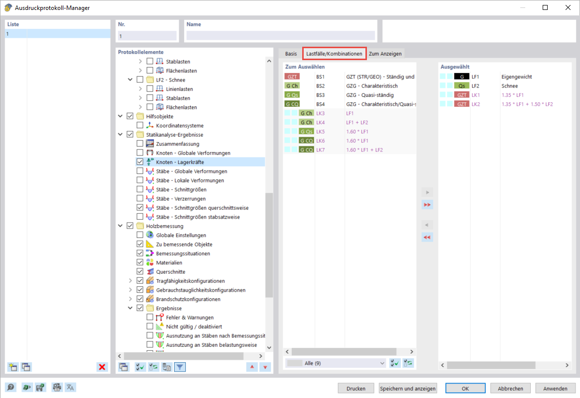
所选荷载工况/组合的支座力
所选荷载工况/组合的支座力
2024-03-10
040079
  • RFEM 6

所选荷载工况/组合的支座力

分享