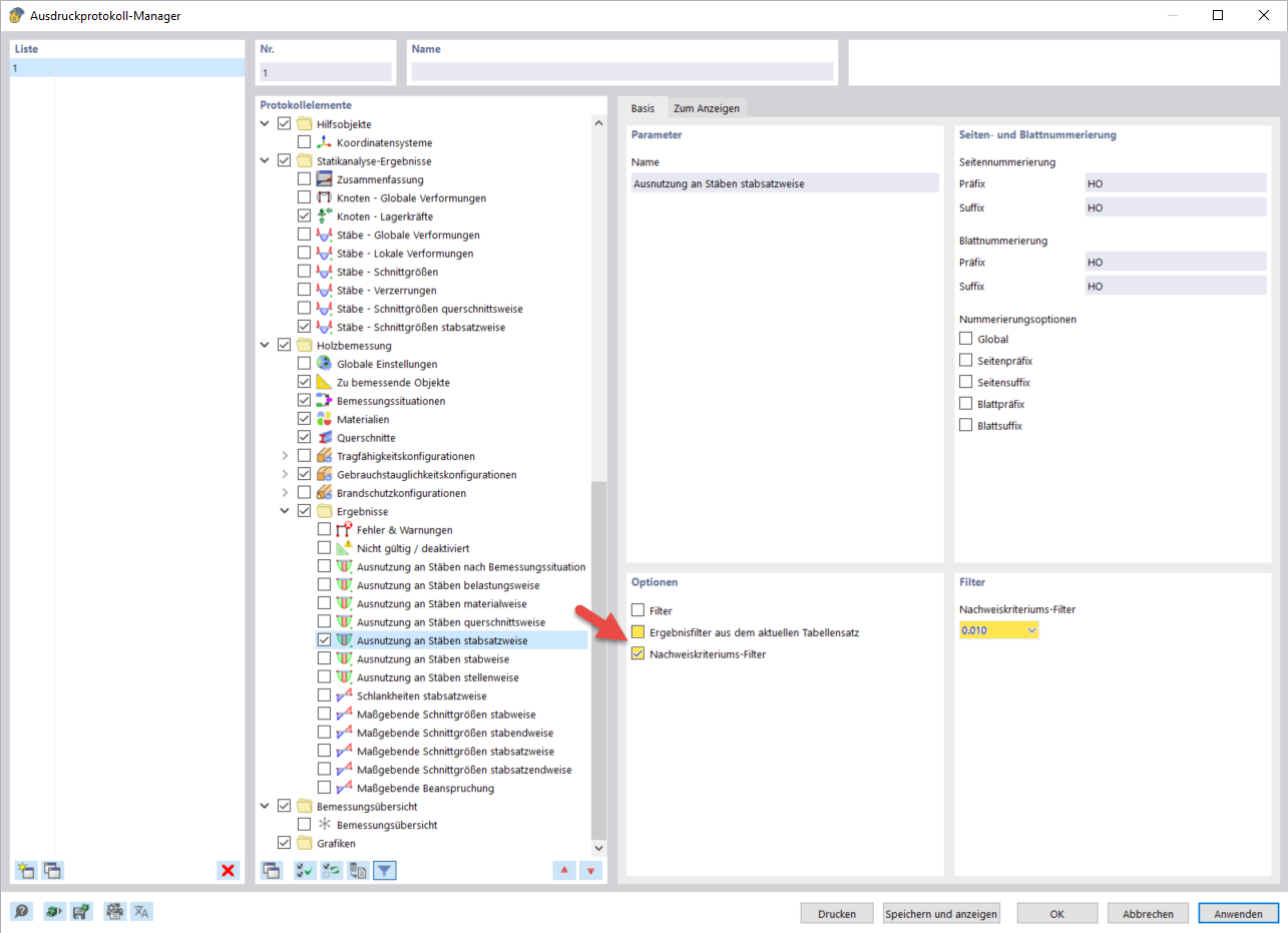
设计利用率过滤
设计利用率过滤
2024-03-10
040081
  • RFEM 6

设计利用率过滤

分享