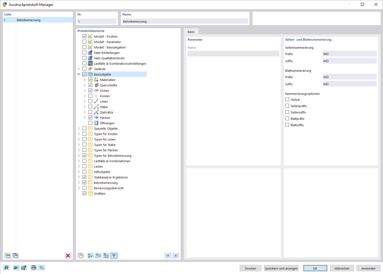
'打印报告管理器'对话框
'打印报告管理器'对话框
2024-03-10
040530
  • RFEM 6

'打印报告管理器'对话框

分享