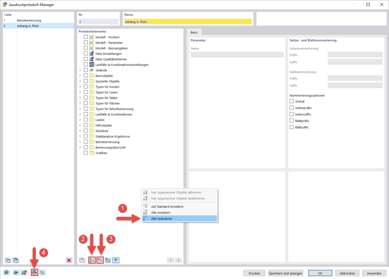
创建打印报告
创建打印报告
2024-03-10
040568
  • RFEM 6

创建打印报告

分享