计算书管理器显示文档条目的组织列表。
计算书管理器显示文档条目的组织列表。
2023-05-15
040868
  • RFEM 6

计算书管理器概览

计算书管理器显示文档条目的组织列表。

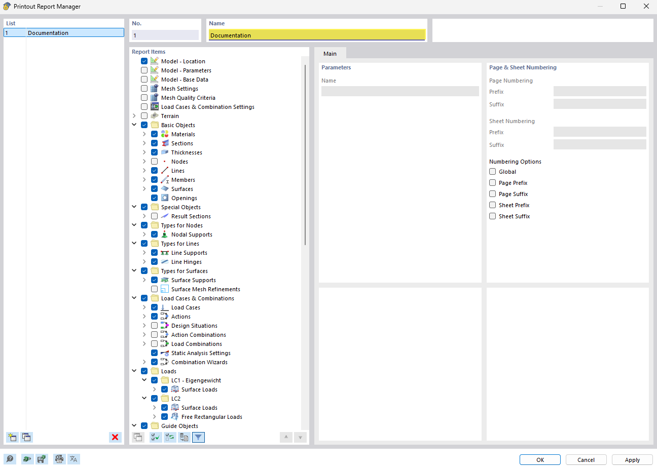
该图展示了计算书管理器,其中包含清晰的文档条目列表。该软件功能便于组织和跟踪技术报告和文档。简洁明了的界面帮助结构工程师快速浏览现有文档。多项功能可更高效地管理和访问项目文件。
  • 计算书管理器
  • 管理文档
  • 有序列表
  • 建筑软件
  • 技术报告
分享