FAQ 005387 | 我有一个 3D 模型,并尝试使用建筑模型将其分解为墙和面,然后单独计算它们。 我的系统就是我们
FAQ 005387 | 我有一个 3D 模型,并尝试使用建筑模型将其分解为墙和面,然后单独计算它们。 我的系统就是我们
2024-05-30
041400
  • RFEM 6 的建筑模型
  • RFEM 6
  • 建筑结构
    • 结构分析与设计
    • 有限元分析
    • 建筑信息建模 (BIM)

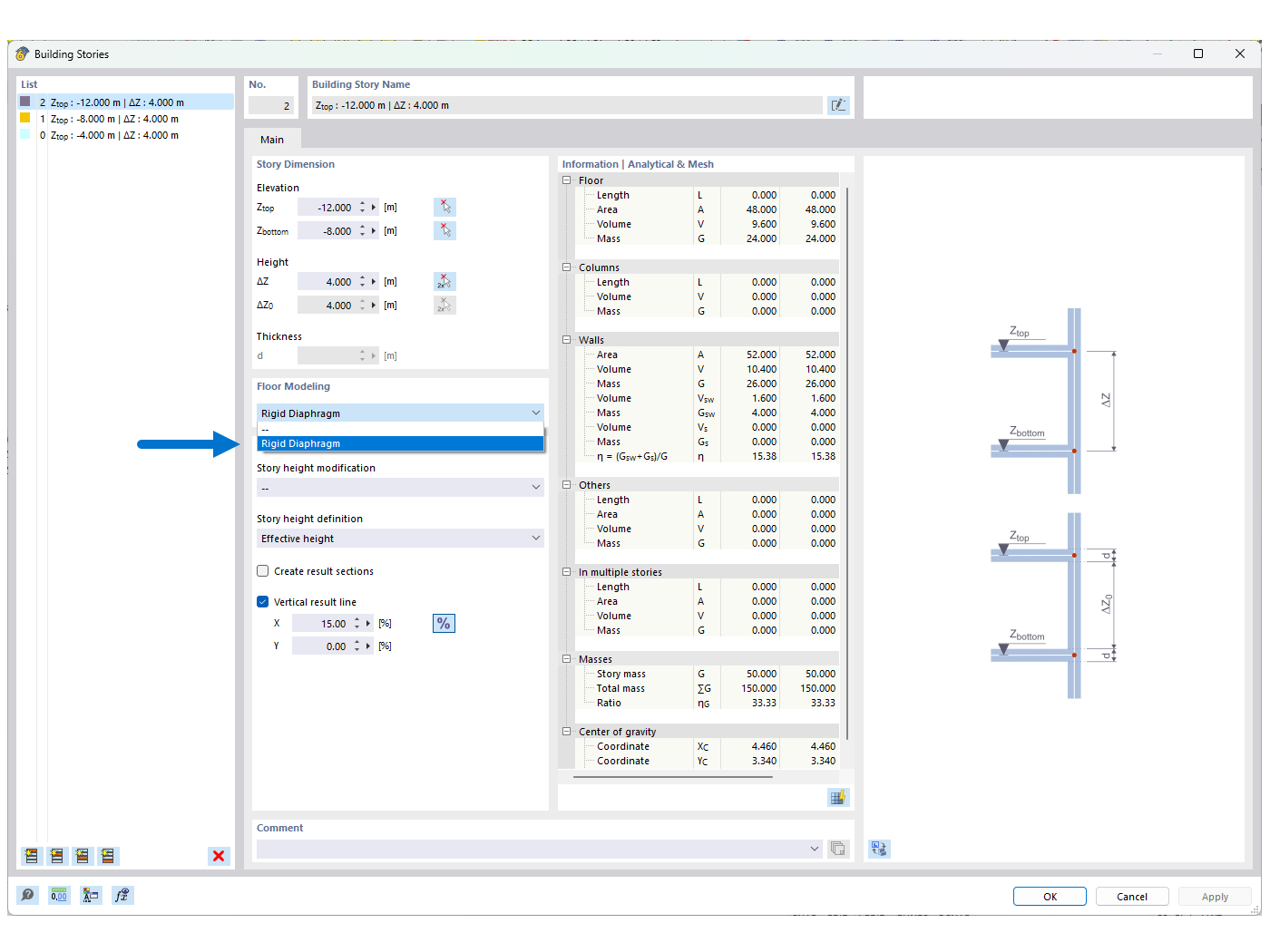
FAQ 005387 | 图 01 - 刚性平面

FAQ 005387 | 我有一个 3D 模型,并尝试使用建筑模型将其分解为墙和面,然后单独计算它们。 我的系统就是我们

用于
  • 使用“建筑模型”(包括“刚性板”功能)时的失稳问题
分享