使用计算书管理器管理建筑项目文档
使用计算书管理器管理建筑项目文档
2023-06-20
041773
  • RFEM 6

土木工程中的高效出图

使用计算书管理器管理建筑项目文档

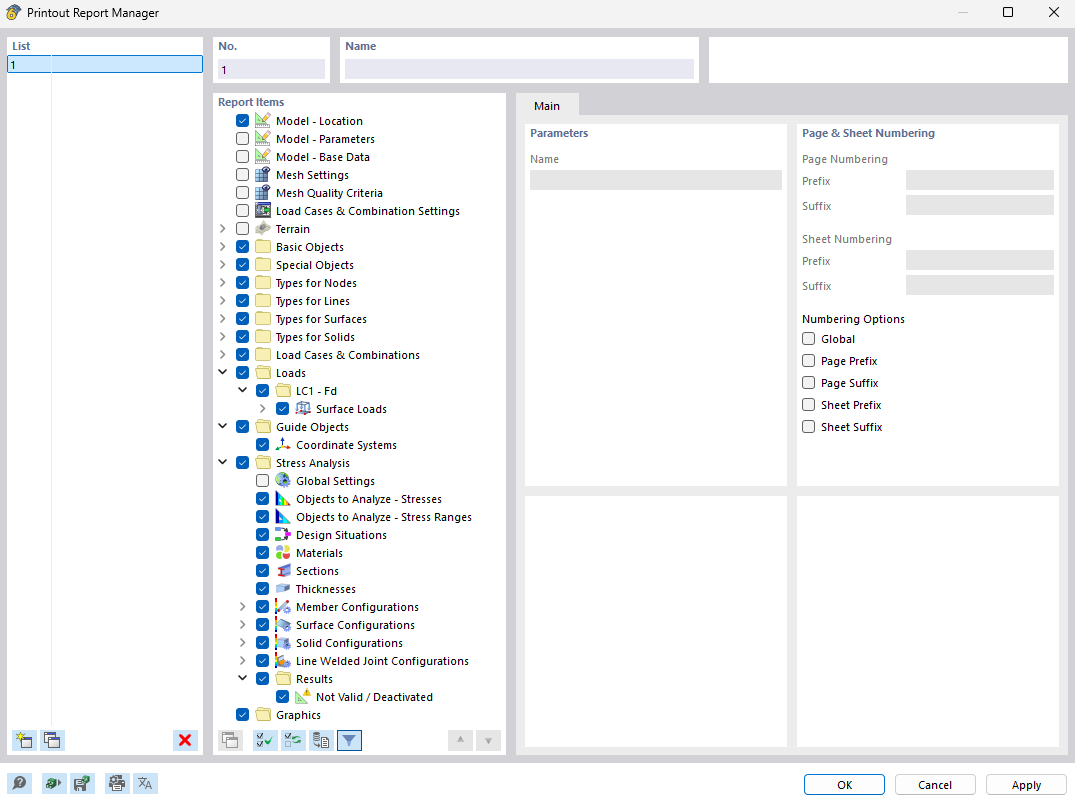
该图显示了计算书管理器,这是一个用于高效组织和创建建筑项目文档的工具。此工具可以创建符合结构的报告,汇总所有相关的项目信息。对于使用 RFEM 和 RSTAB 等工程软件的用户来说,这款应用尤为实用,能够生成精确的计算书。
  • 计算书管理器
  • 建筑项目
  • 文档
  • 项目管理
  • RFEM
  • RSTAB
  • 工程软件
分享