显示设计组合
显示设计组合
2024-03-10
042433
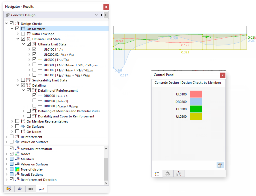
  • RFEM 6 的混凝土设计模块
  • RSTAB 9的混凝土设计

显示设计组合

分享