创建地震/质量组合(KB1867)
创建地震/质量组合(KB1867)
2024-05-30
046694
  • RFEM 6

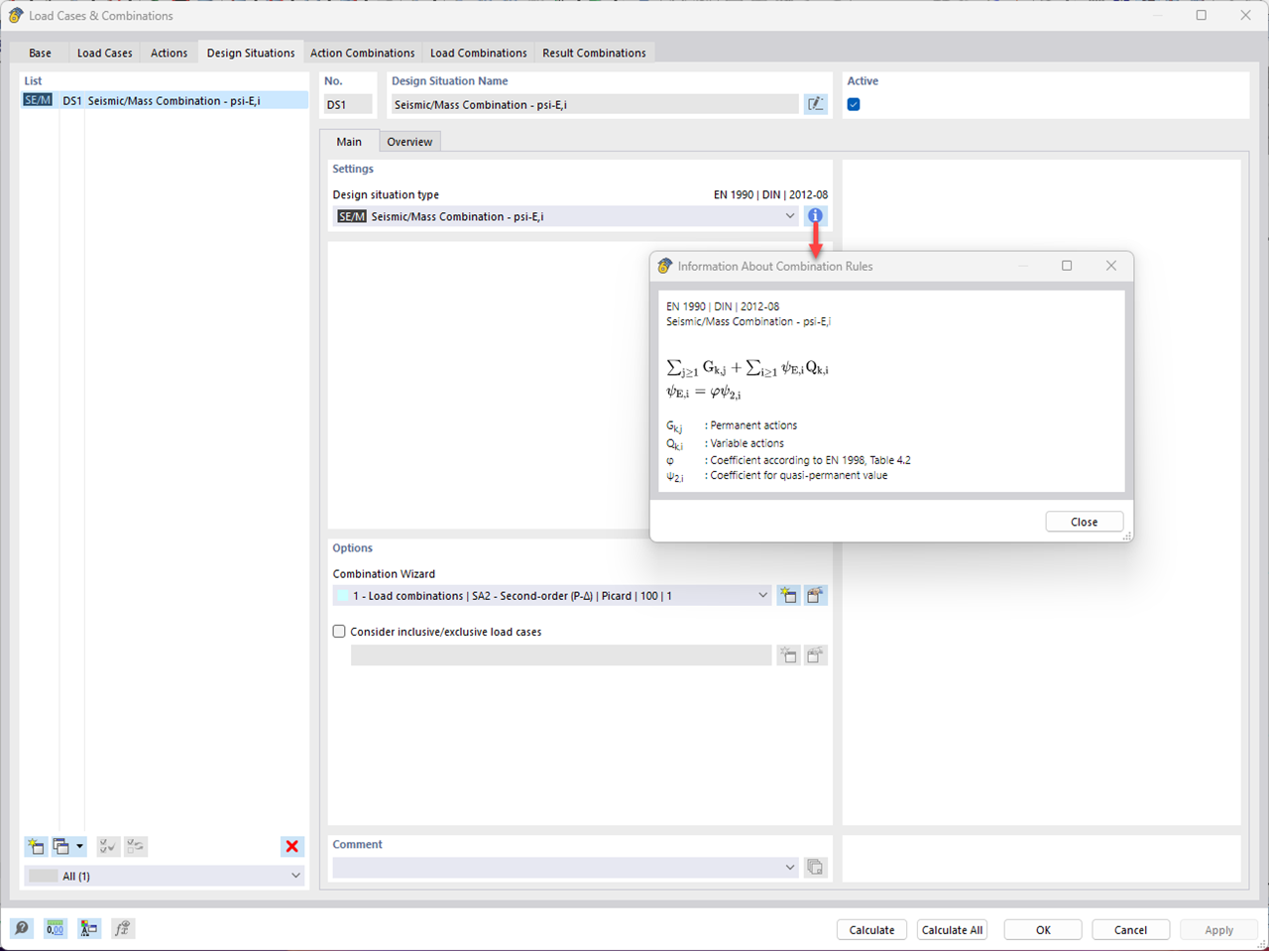
创建地震/质量组合

创建地震/质量组合(KB1867)

用于
  • 在 RFEM 6 和 RSTAB 9 的动力分析中考虑二阶理论
3D 模型
更多关于 3D 模型
  • 钢柱
详细说明
节点数目: 6
线的数目 1
杆件数目: 1
面的数目: 0
实体数目 0
荷载工况数目 6
荷载组合数目 1
结果组合数目 0
总重量 0,211 t
翘曲区域尺寸 0,000 x 5,000 x 0,000 m
分享