功能 002818 | 忽略洞口
功能 002818 | 忽略洞口
2024-05-15
050330
  • RFEM 6
  • RFEM 6 的建筑模型

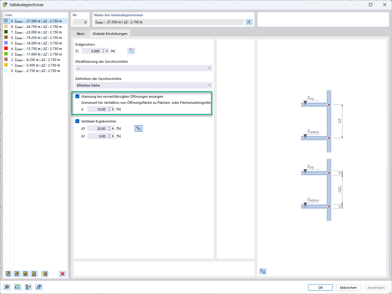
忽略特定面积的洞口

功能 002818 | 忽略洞口

  • 洞口
  • 忽略
用于
  • 忽略洞口
分享