计算书管理器,钢节点设计章节
计算书管理器,钢节点设计章节
2024-06-11
050934
  • RFEM 6
  • RFEM 6 的钢结构节点模块

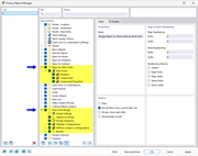
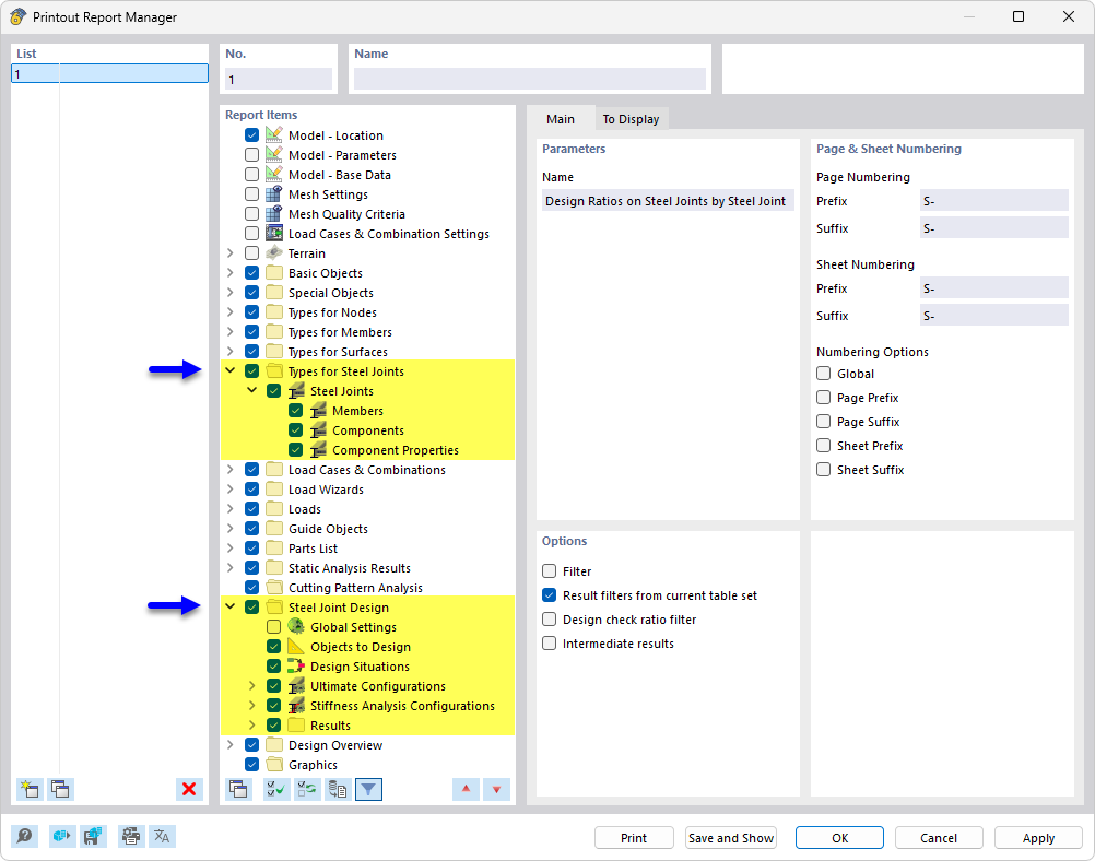
计算书管理器中的钢节点设计章节

计算书管理器,钢节点设计章节

图中展示了计算书管理器,其中包含了详细的钢节点设计章节结构。该结构显示了与钢架节点的检验和计算相关的具体内容和结果。
  • 计算书管理器
  • 钢节点设计
  • 钢节点
分享