知识库 001732 | 在 RFEM 6 中按照规范 ACI 318-19 和 CSA A23.3:19 修改混凝土刚度
知识库 001732 | 在 RFEM 6 中按照规范 ACI 318-19 和 CSA A23.3:19 修改混凝土刚度
2024-07-16
051560
  • RFEM 6
  • 混凝土结构
  • 结构分析与设计
    • 有限元分析
    • CSA A23.3
    • ACI 318

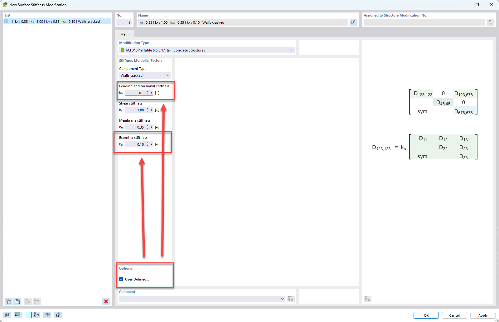
用户自定义墙体组件类型的设置

知识库 001732 | 在 RFEM 6 中按照规范 ACI 318-19 和 CSA A23.3:19 修改混凝土刚度

用于
  • 在 RFEM 6 中按照 ACI 318-19 和 CSA A23.3:19 修改混凝土刚度
分享