知识库 001883 | 在 RFEM6 中按照规范 AISC 360-22 进行板梁设计
知识库 001883 | 在 RFEM6 中按照规范 AISC 360-22 进行板梁设计
2024-07-16
051563
  • RFEM 6
  • RFEM 6 钢结构设计
  • 钢结构
    • 桥梁
    • 结构分析与设计
    • ANSI/AISC 360

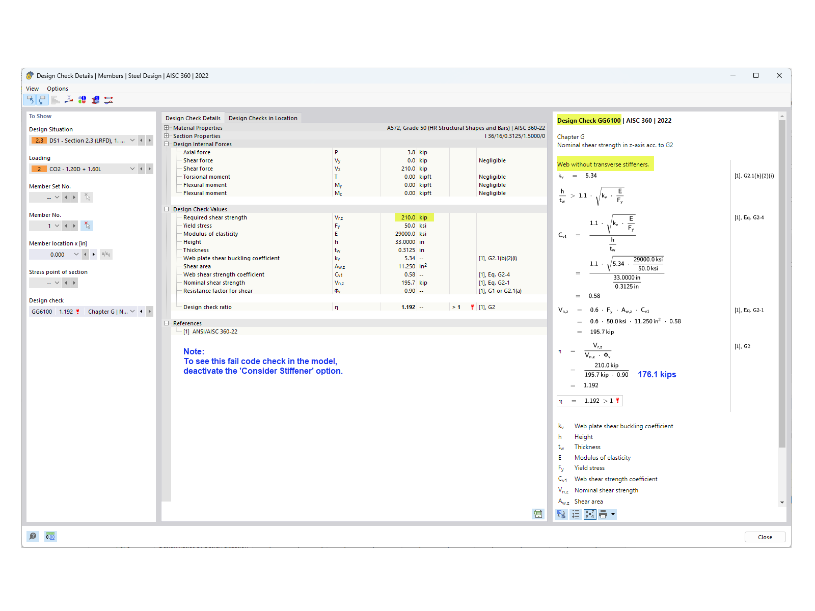
无加劲的抗剪强度

知识库 001883 | 在 RFEM6 中按照规范 AISC 360-22 进行板梁设计

用于
  • RFEM 6 中根据 AISC 360-22 的板腹梁设计
分享