功能 002850 | 用于楼板建模的柔性平面
功能 002850 | 用于楼板建模的柔性平面
2024-07-24
051641
  • RFEM 6 的建筑模型

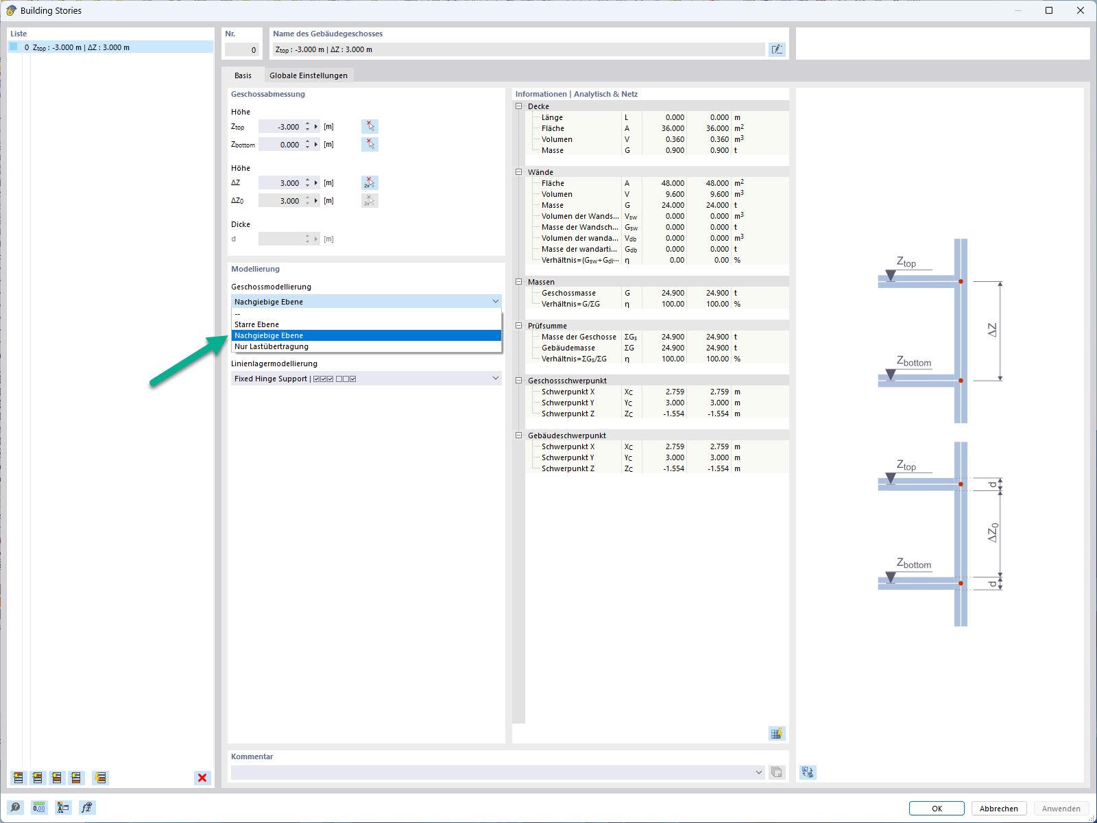
用于楼板建模的柔性平面

功能 002850 | 用于楼板建模的柔性平面

  • 楼层
  • 楼板
  • 柔性
  • 平面
用于
  • 用于楼板建模的半刚性板
分享