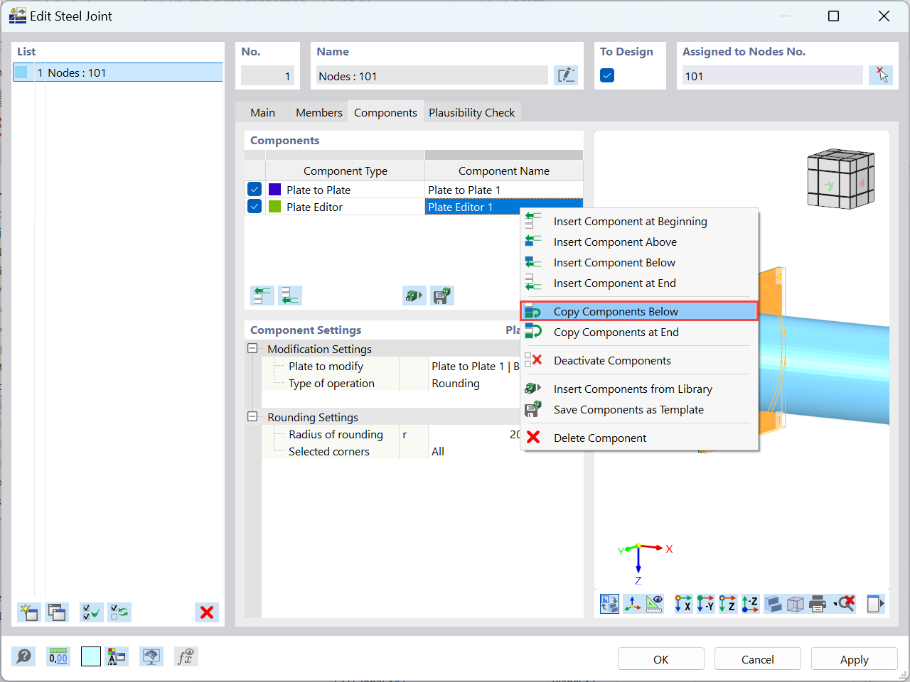
复制组件
复制组件
2024-08-12
051932
  • RFEM 6
  • RFEM 6 的钢结构节点模块
  • 钢结构
    • 钢结构节点连接

复制组件

用于
  • RFEM 6 中简单端板连接建模
分享