功能 002887 | 施工阶段流程图
功能 002887 | 施工阶段流程图
2024-09-24
052696
  • RFEM 6 的施工阶段分析 (CSA) 模块

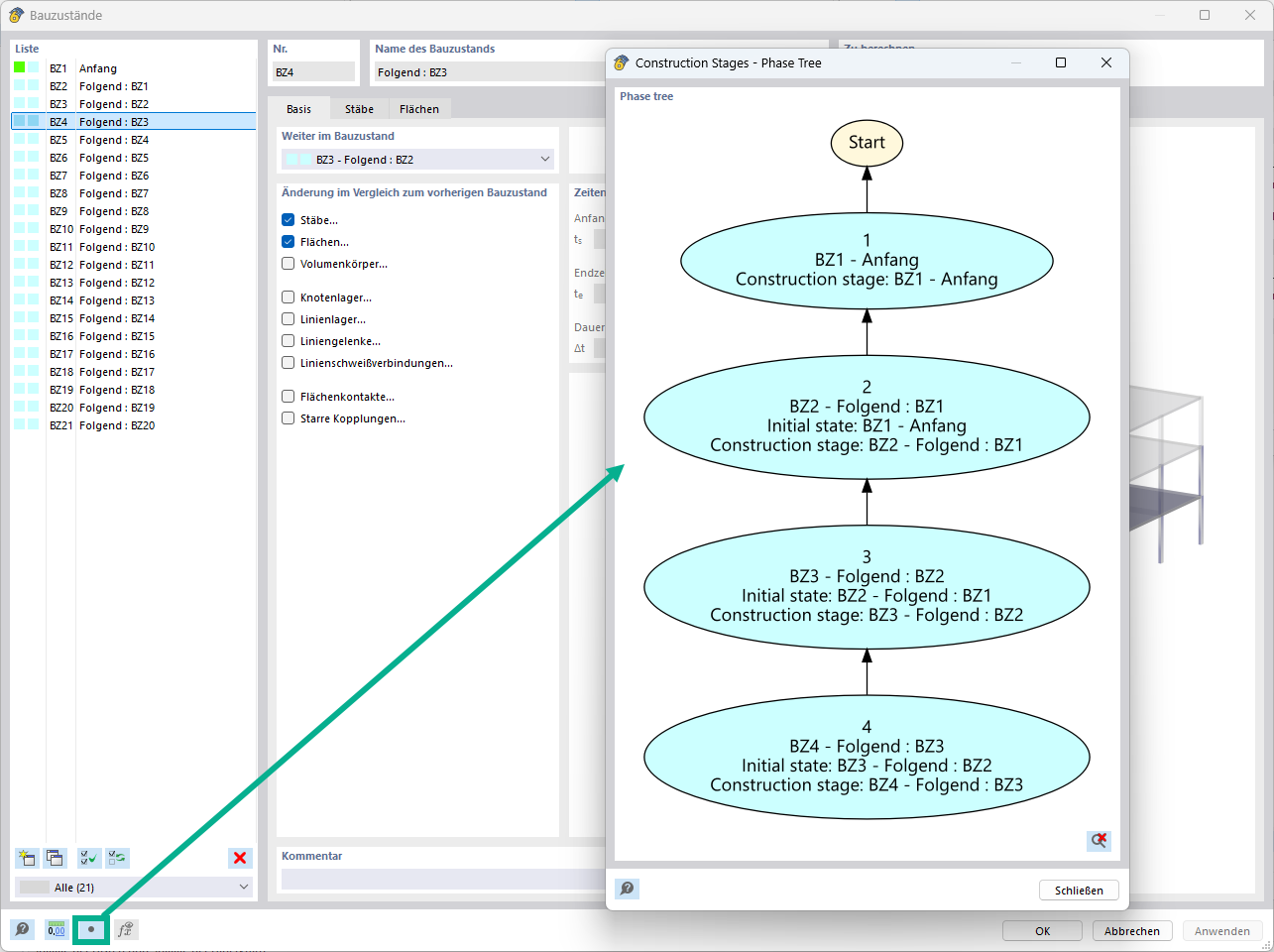
RFEM 施工阶段流程图

功能 002887 | 施工阶段流程图

用于
  • 施工阶段流程图
分享