混凝土基础建筑规划中计算书管理器的详细视图。
混凝土基础建筑规划中计算书管理器的详细视图。
2024-10-25
053456
  • RFEM 6

混凝土基础计算书章节

混凝土基础建筑规划中计算书管理器的详细视图。

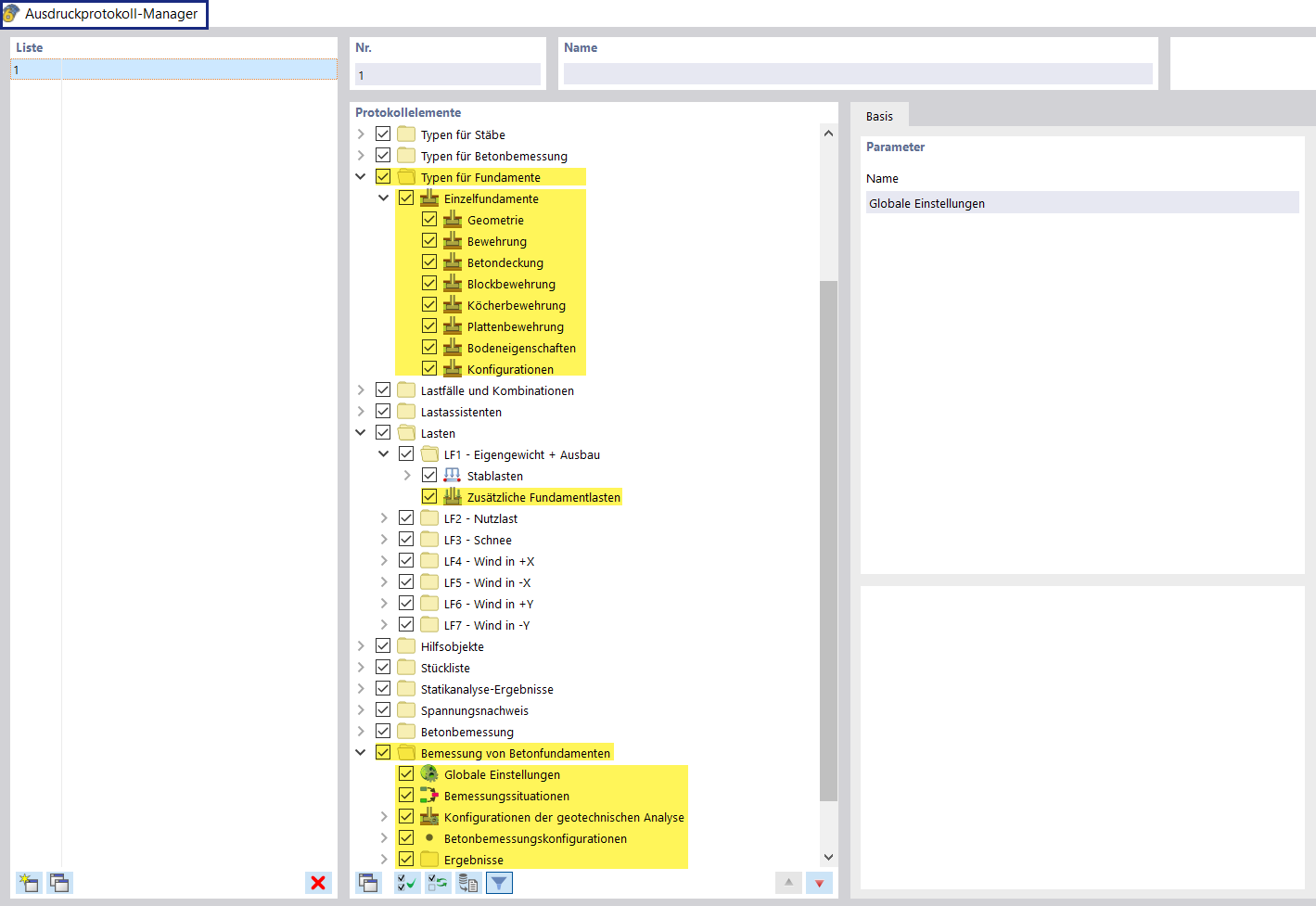
计算书册管理器显示了混凝土基础编辑的结构化章节概览。此视图方便规划步骤的高效管理和文档化。章节包含混凝土基础施工所需的各类相关要素和细节。
  • 混凝土基础
  • 打印输出管理器
  • 建筑规划
分享