插图解释工程优化中 NBC 荷载组合中的抗衡自重 (0.9D)
插图解释工程优化中 NBC 荷载组合中的抗衡自重 (0.9D)
2025-01-13
054928
  • RFEM 6
  • 木结构
  • 结构分析与设计
    • NBC 2015 | NBC 2020

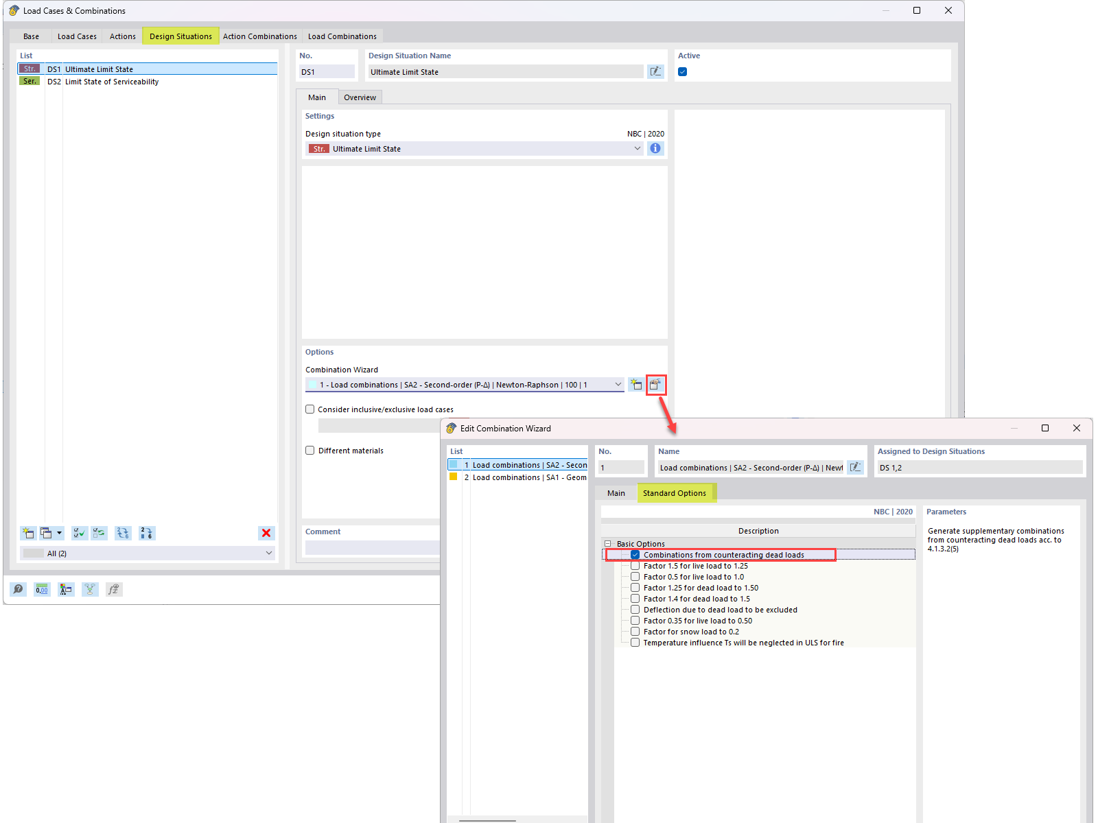
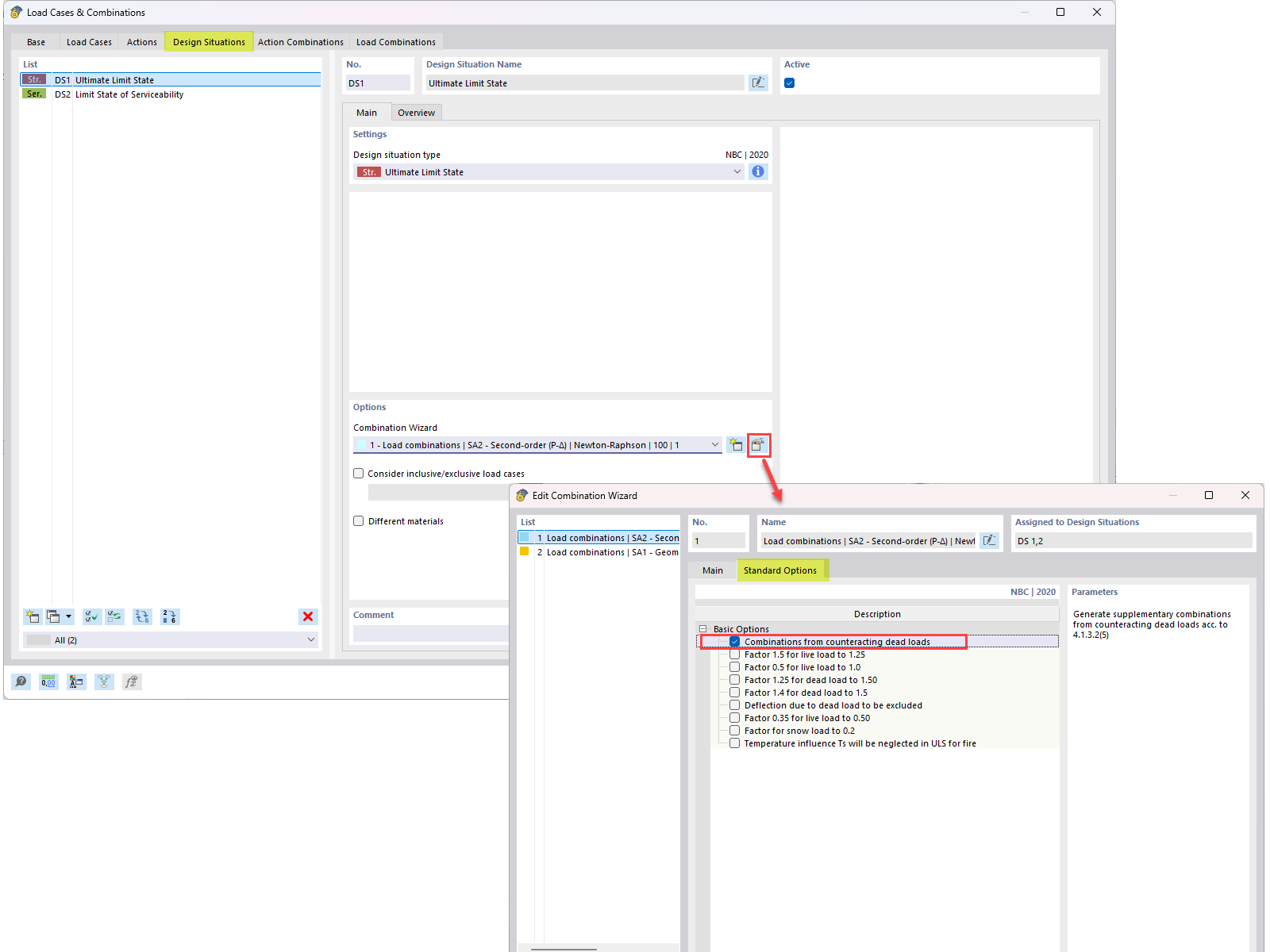
NBC 组合中的抗衡自重:常见问题概览

插图解释工程优化中 NBC 荷载组合中的抗衡自重 (0.9D)

图中显示了关于结合0.9D抗衡自重计算的问答。它详细说明了在FAQ 005645中对 0.9 自重进行工程荷载计算的技术方法。
  • 抵消自重
  • 实验性负荷组合
  • 负荷组合
  • 抵消自重
  • 0.9d
用于
  • NBC 荷载组合中的自重抵消
分享