NBC 载荷组合中添加抗衡重力荷载 (0.9D) 的 FAQ
NBC 载荷组合中添加抗衡重力荷载 (0.9D) 的 FAQ
2025-01-13
054929
  • RFEM 6
  • 木结构
  • 结构分析与设计
    • NBC 2015 | NBC 2020

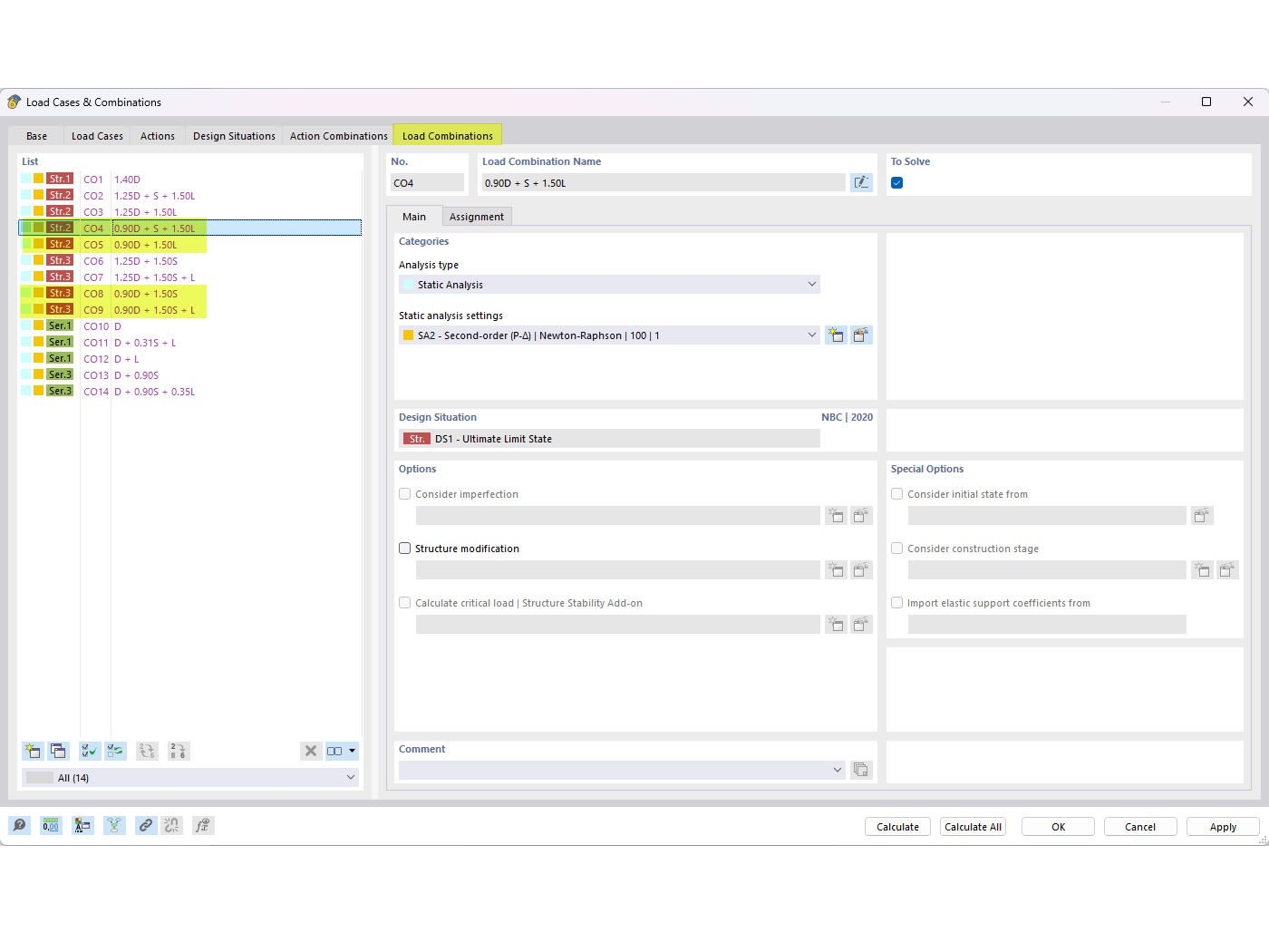
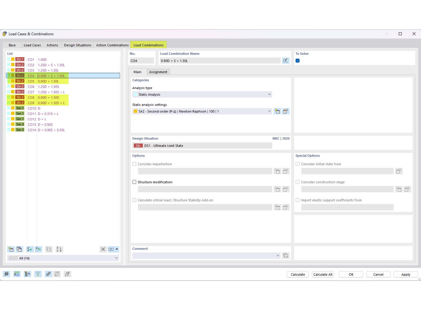
NBC 组合的抗衡自重

NBC 载荷组合中添加抗衡重力荷载 (0.9D) 的 FAQ

The image displays a FAQ entry that addresses how to incorporate counteracting dead loads (0.9D) in NBC load combinations. It specifies FAQ 005645 and focuses on achieving load balance through precise adjustments within the NBC system.
  • 荷载组合
  • FAQ 005645
  • 抵消恒载
  • NBC 荷载组合
  • 0.9D
用于
  • NBC 荷载组合中的自重抵消
分享