桁架悬臂的屈曲形状
悬臂的屈曲形状,结构稳定性附加模块中显示材料数据
悬臂梁屈曲图形的技术表示及建模基础信息
悬臂梁的屈曲模态,精确荷载设置用于稳定性分析
启用稳定性分析的悬臂梁屈曲形状
悬臂结构稳定性分析的屈曲形状
通过网格设置建模的悬臂的屈曲形状显示
悬臂梁屈曲形状,用于结构稳定性分析的网格设置建模
桁架悬臂的屈曲形状
悬臂的屈曲形状,结构稳定性附加模块中显示材料数据
悬臂梁屈曲图形的技术表示及建模基础信息
悬臂梁的屈曲模态,精确荷载设置用于稳定性分析
启用稳定性分析的悬臂梁屈曲形状
悬臂结构稳定性分析的屈曲形状
通过网格设置建模的悬臂的屈曲形状显示
悬臂梁屈曲形状,用于结构稳定性分析的网格设置建模
2025-01-24
055140
  • RFEM 6

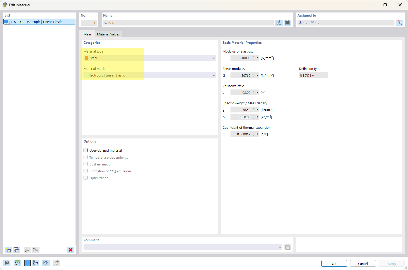
结构稳定性附加模块:悬臂梁的屈曲模态

桁架悬臂的屈曲形状

此图显示在稳定性分析中建模的悬臂梁屈曲形态。整合几何数据、支座条件和荷载,以说明临界屈曲变形。
  • 悬臂梁屈曲形状
  • 悬臂梁建模
  • 几何数据
  • 支座条件
  • 载荷
分享
2025-01-24
055145
  • RFEM 6
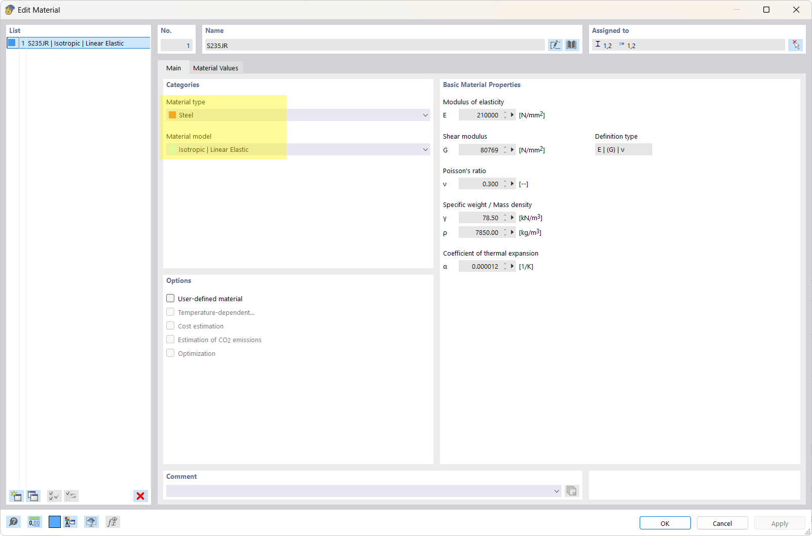
结构稳定性模块:悬臂失稳模态
悬臂的屈曲形状,结构稳定性附加模块中显示材料数据

图片显示了悬臂梁的屈曲形状,这是由模型中的材料数据表示所示。它阐明了 RFEM 附加模块中悬臂梁的建模用于结构稳定性分析。
  • 悬臂梁屈曲形状
  • RFEM 附加模块结构稳定性
  • 建模材料数据
分享
2025-01-24
055141
  • RFEM 6
结构稳定性模块:悬臂构件屈曲模态
悬臂梁屈曲图形的技术表示及建模基础信息

图中显示了一个悬臂的屈曲模态,该模态是通过RFEM结构稳定性附加模块进行稳定性分析创建的。显示了悬臂建模的基本信息,用于反应和变形的技术计算。
  • 悬臂支座的屈曲模态
  • RFEM add-on 结构稳定性
  • 模型基本信息
分享
2025-01-24
055142
  • RFEM 6
结构稳定性模块:悬臂构件屈曲模态
悬臂梁的屈曲模态,精确荷载设置用于稳定性分析

图示是一根单侧嵌固的悬臂,展示了清晰的荷载设置。图中说明了在稳定性分析中建模的临界屈曲行为。此图为构件在特定荷载下的行为提供了精确的信息。
  • 悬臂梁屈曲模态
  • 悬臂梁建模
  • 载荷设置
  • 结构稳定性校核
  • 悬臂梁分析
分享
2025-01-24
055143
  • RFEM 6
悬臂结构稳定性屈曲模态
启用稳定性分析的悬臂梁屈曲形状

该图显示了一个悬臂梁,启用稳定性分析后显示屈曲模态。展示了重要的几何细节和变形,指示结构受力。该建模帮助工程师评估结构稳定性。
  • 悬臂梁屈曲形状
  • 悬臂梁建模
  • 稳定性分析激活
  • 结构稳定性
  • RFEM 附加模块
分享
2025-01-24
055144
  • RFEM 6
结构稳定节点:悬臂的屈曲模态
悬臂结构稳定性分析的屈曲形状

图示显示了悬臂结构的屈曲形状,该结构用于稳定性分析。它直观展示了刚度和关键屈曲现象之间的关系。该模型允许在 RFEM 扩展模块中设置稳定性参数。
  • RFEM 插件
  • 结构稳定性分析
  • 悬臂梁屈曲形状
  • 悬臂梁建模
  • 稳定性分析设置
分享
2025-01-24
055146
  • RFEM 6
结构稳定性附加模块:悬臂梁屈曲模态
通过网格设置建模的悬臂的屈曲形状显示

该图显示了通过精确网格设置建模的悬臂梁的屈曲形态。网格模型可以研究悬臂构件的关键稳定性特性。图形表示集中在屈曲行为上。
  • 悬臂的屈曲模态
  • 网格设置
  • RFEM 结构稳定性附加模块
  • 悬臂建模
分享
2025-01-24
055147
  • RFEM 6
悬臂构件的屈曲模态
悬臂梁屈曲形状,用于结构稳定性分析的网格设置建模

图片展示了悬臂的屈曲形态,该形态通过 RFEM 结构稳定性插件的网格建模示出。图中描绘了侧向悬挑构件的几何形状,并附有网格设置说明。
  • 悬臂梁的屈曲形状
  • 结构稳定性分析
  • 网格设置建模
  • RFEM 模块应用
分享