弹性支撑系数的自动导入 | 地基-结构相互作用 | 基床系数和荷载组合
弹性支撑系数的自动导入 | 地基-结构相互作用 | 基床系数和荷载组合
2025-02-10
055356
  • RFEM 6
  • RFEM 6 的岩土工程分析模块

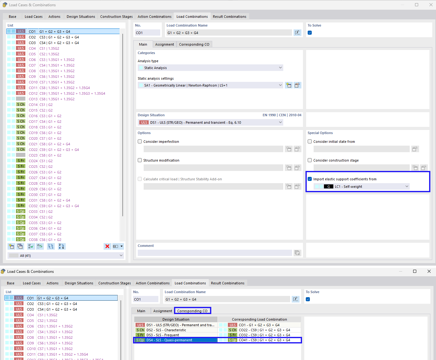
弹性支承系数的自动导入

弹性支撑系数的自动导入 | 地基-结构相互作用 | 基床系数和荷载组合

该图聚焦于在荷载组合中导入弹性支座系数。重点讨论了土-结构相互作用的考虑以及特定地基系数在荷载组合中的应用。
  • 弹性支撑
  • 系数导入
  • 荷载组合
  • 土结构相互作用
  • 支承刚度
分享