这张图展示了如何在打印图表中选择报告项目。
通过在报表中集成图形来记录结果
创建和编辑批量打印的用户界面
这张图展示了如何在打印图表中选择报告项目。
通过在报表中集成图形来记录结果
创建和编辑批量打印的用户界面
2025-03-05
055682
  • RFEM 6
  • 结构分析与设计
  • 有限元分析
    • 稳定性分析

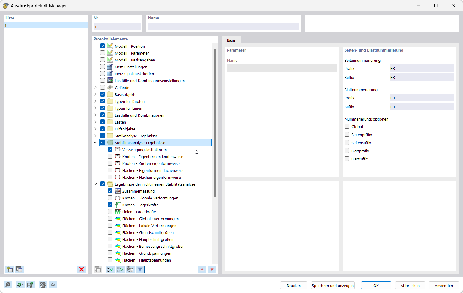
结果报告 | 打印输出建立

这张图展示了如何在打印图表中选择报告项目。

该图像展示了打印管理器的界面,其中选择了报告模板以记录结果。显示了用于报告数据控制的功能区和面板。
  • 打印管理器中的报表项目
  • 结果文档
  • 报表数据选择
  • 软件用户界面
分享
2025-03-05
055683
  • RFEM 6
  • 结构分析与设计
  • 有限元分析
    • 稳定性分析
结果文档
通过在报表中集成图形来记录结果

该功能将结果图形直接集成到打印输出中,实现了精准的文档记录。该功能支持可视化结果结构化地传输到报告中。
  • 结果文档
  • 将图形导入计算书
分享
2025-03-05
055684
  • RFEM 6
  • 结构分析与设计
  • 有限元分析
    • 稳定性分析
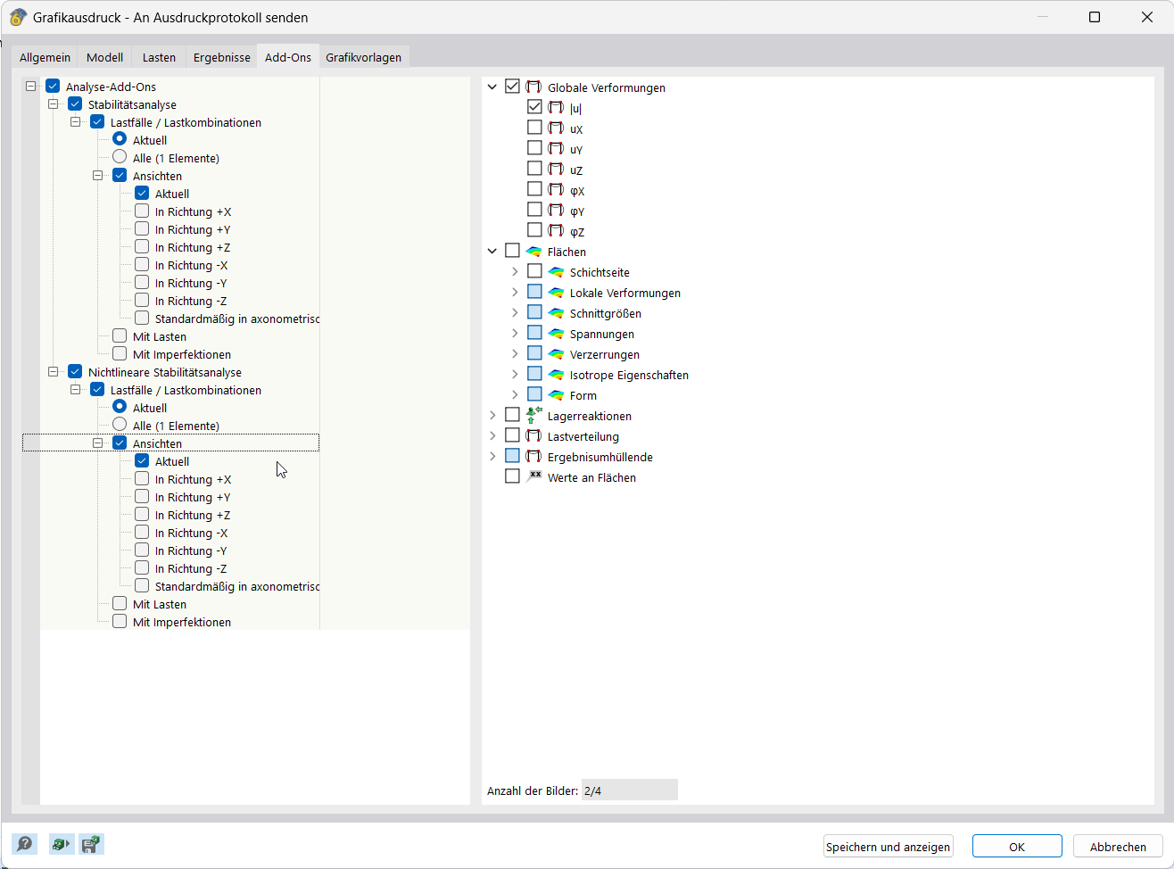
结果文档 | 多重打印
创建和编辑批量打印的用户界面

图片显示了配置和编辑多次打印的屏幕视图。显示了结果文档的各种设置选项。界面提供了打印输出模拟的直接输入选项。
  • 结果文档
分享