施工阶段分析支持在不同的施工阶段调整杆件和面板等的属性。
施工阶段分析支持在不同的施工阶段调整杆件和面板等的属性。
2025-03-27
056012
  • RFEM 6
  • RFEM 6 的施工阶段分析 (CSA) 模块

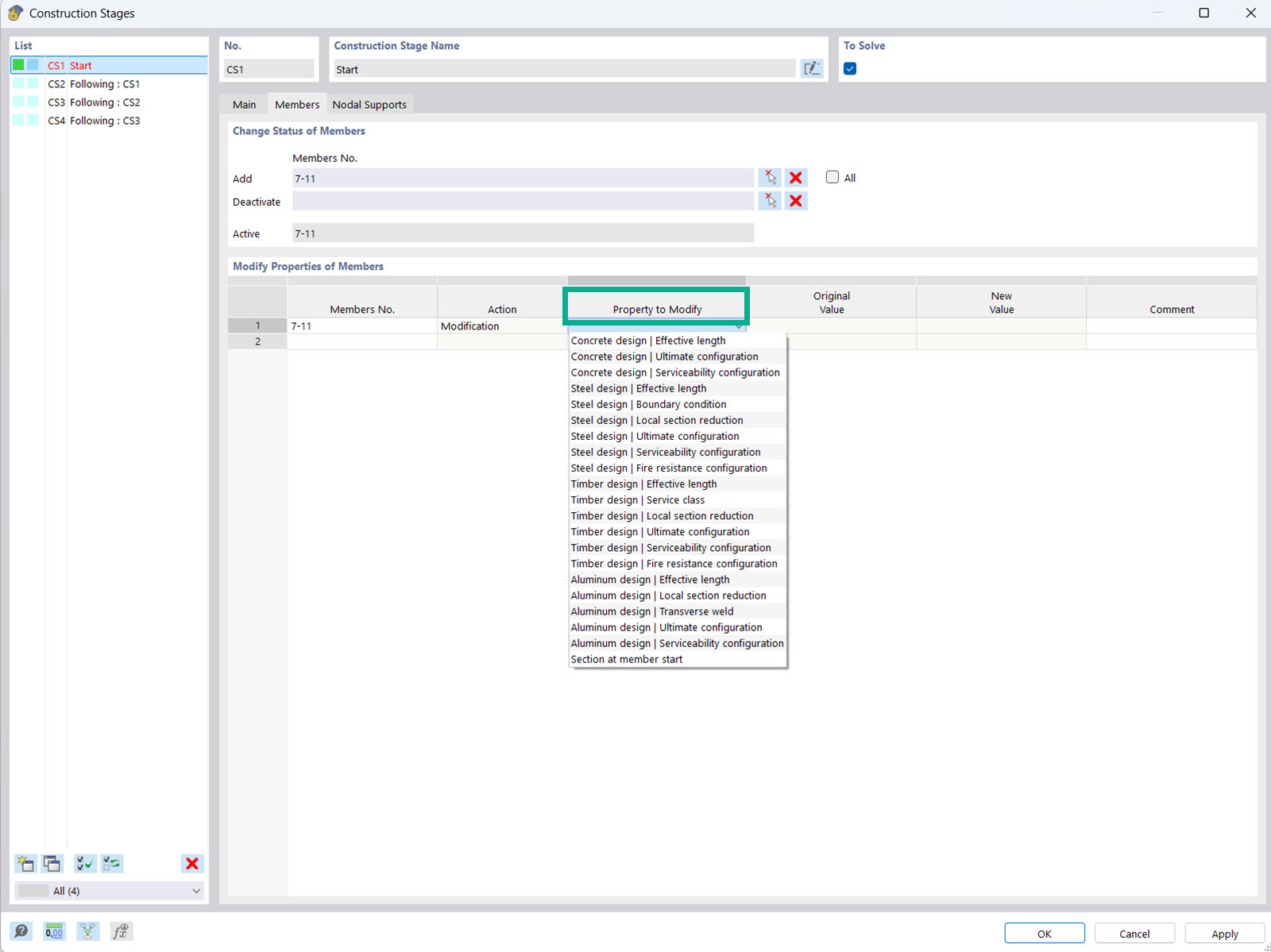
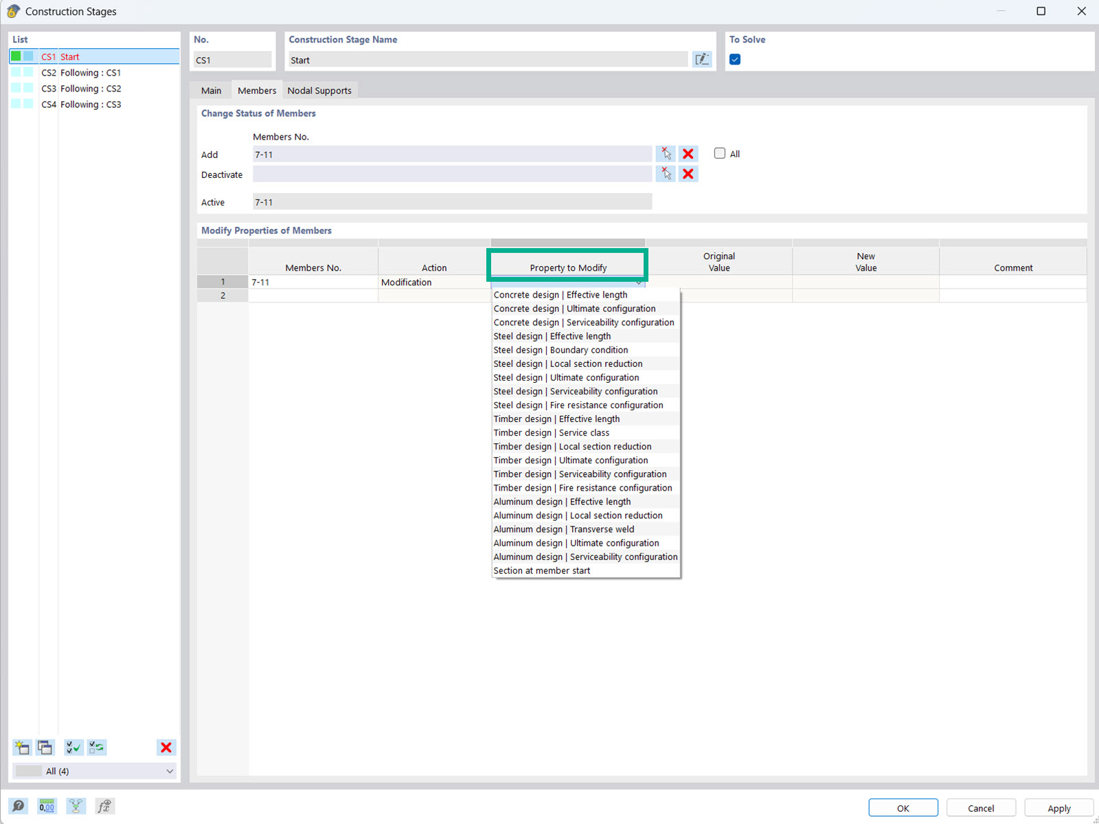
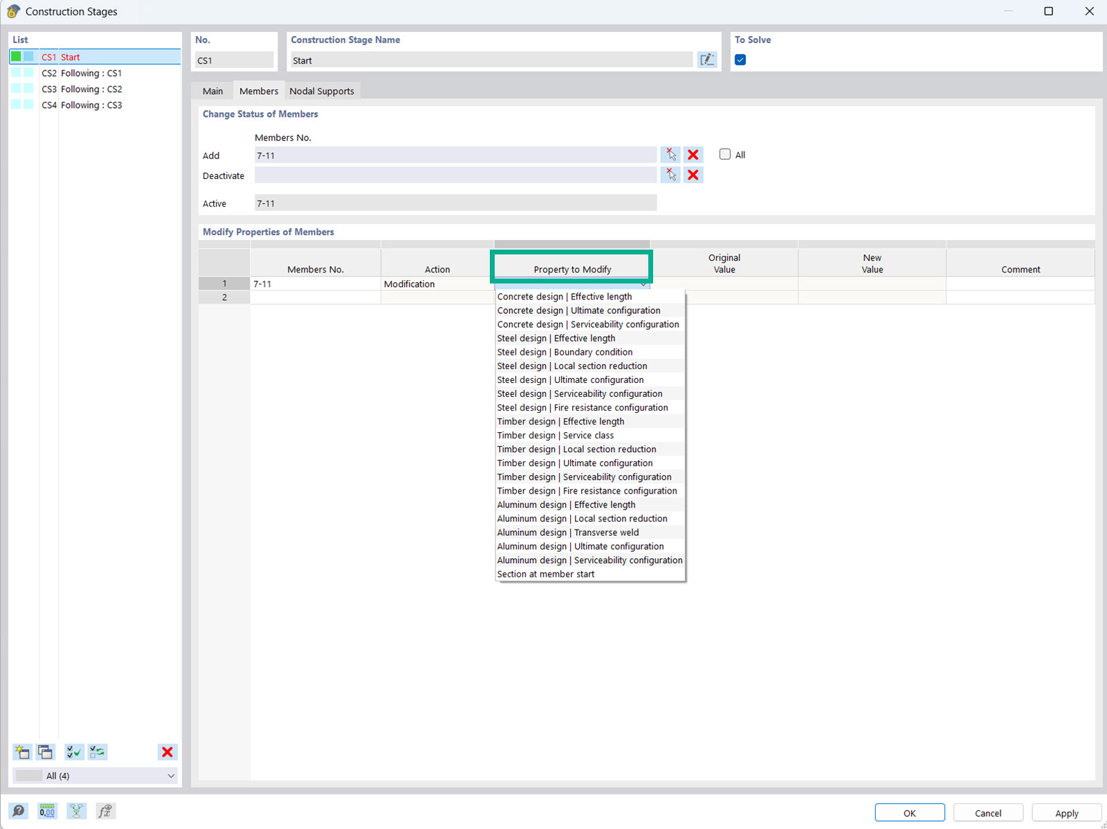
施工阶段中杆件属性的修改

施工阶段分析支持在不同的施工阶段调整杆件和面板等的属性。

该图显示了施工阶段分析(CSA)模块的界面。工程师可以在不同的施工阶段调整和修改杆件和面对象的属性和设计参数。通过该功能,可以考虑不同的施工阶段,从而更精确地分析结构特性。这些调整对于优化和确保各个施工阶段的结构安全性至关重要。
  • 施工阶段分析
  • 对象属性和设计属性
  • 杆件和面
用于
  • 修改施工阶段设计属性
分享