结合结果并在动力分析软件中分配相关的施工阶段
结合结果并在动力分析软件中分配相关的施工阶段
2025-04-30
056530
  • RFEM 6

为施工阶段分配结果组合

结合结果并在动力分析软件中分配相关的施工阶段

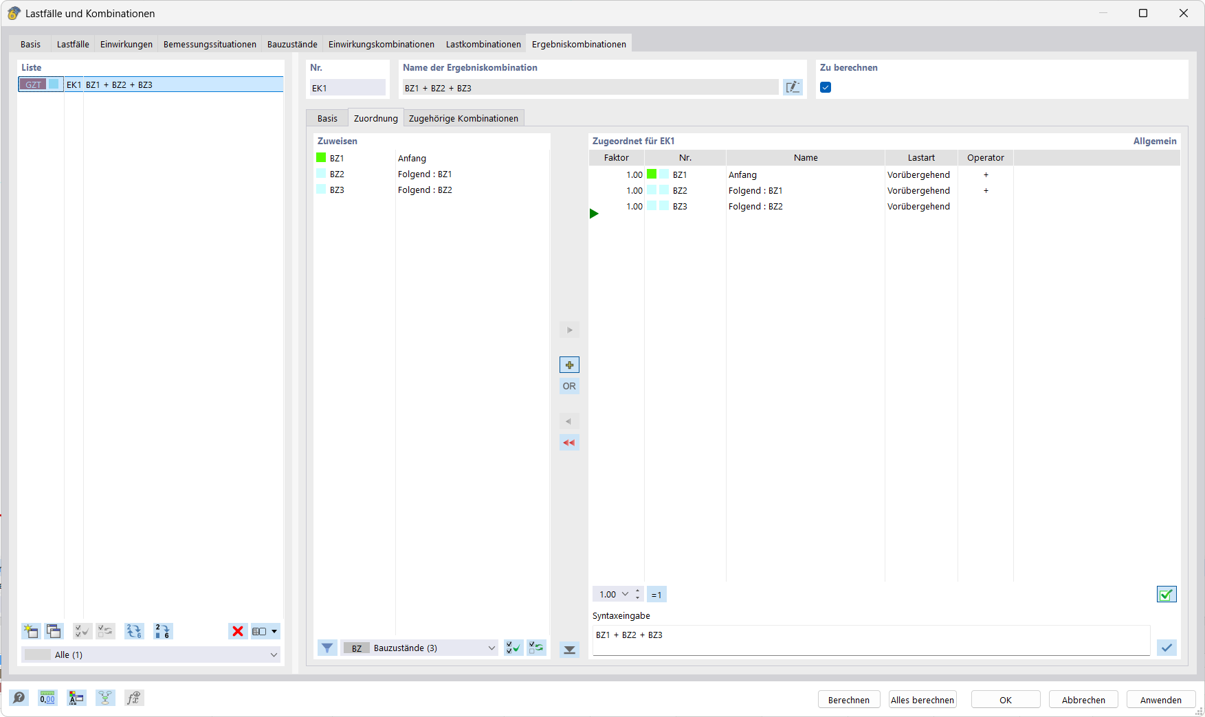
该图显示了动态分析软件界面,用户可以创建结果组合并分配特定的施工阶段。表格布局清晰地显示了输入数据和结果。该功能特别适用于复杂建筑项目中荷载工况的关联和评估。
  • 结果组合
  • 建筑阶段
  • 分析软件
  • 动力分析
  • 土木工程
分享