“焊缝应力配置”对话框
“焊缝应力配置”对话框
2025-05-13
056696
  • RSECTION 1

“焊缝应力配置”对话框

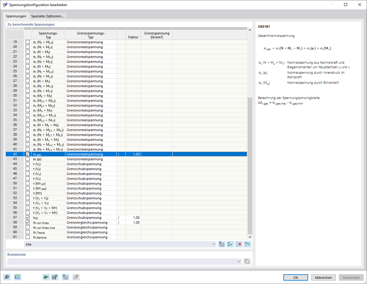
该图显示了焊缝应力的配置,您可以在其中选择要计算和输出的焊缝应力。
  • 焊缝应力配置
分享